Nội dung toàn văn Tiêu chuẩn quốc gia TCVN 9596:2013 về Phương pháp thống kê dùng trong thử nghiệm thành thạo bằng so sánh liên phòng thí nghiệm
TIÊU CHUẨN QUỐC GIA
TCVN 9596 : 2013
ISO 13528 : 2003
PHƯƠNG PHÁP THỐNG KÊ DÙNG TRONG THỬ NGHIỆM THÀNH THẠO BẰNG SO SÁNH LIÊN PHÒNG THÍ NGHIỆM
Statistical methods for use in proficiency testing by interlaboratory comparisons
Lời nói đầu
TCVN 9596:2013 hoàn toàn tương đương với ISO 13528:2005;
TCVN 9596:2013 do Ban kỹ thuật tiêu chuẩn quốc gia TCVN/TC 69 Ứng dụng các phương pháp thống kê biên soạn, Tổng cục Tiêu chuẩn Đo lường Chất lượng đề nghị, Bộ Khoa học và Công nghệ công bố.
0. Lời giới thiệu
0.1. Mục đích của thử nghiệm thành thạo
Thử nghiệm thành thạo bằng so sánh liên phòng thí nghiệm được dùng để xác định hiệu năng của các phòng thí nghiệm riêng lẻ đối với các phép thử hoặc phép đo cụ thể, cũng như để theo dõi hiệu năng duy trì của các phòng thí nghiệm. Nên tham khảo phần giới thiệu của ISO/IEC Guide 43-1:1997 trong đó trình bày đầy đủ về mục đích của thử nghiệm thành thạo. Theo ngôn ngữ thống kê, hiệu năng của các phòng thí nghiệm có thể được mô tả bởi ba tính chất: độ chệch, độ ổn định và độ lặp lại của các phòng thí nghiệm có thể được mô tả bởi ba tính chất: độ chệch, độ ổn định và độ lặp lại của phòng thí nghiệm. Độ chệch và độ lặp lại của phòng thí nghiệm được định nghĩa trong TCVN 8244-1 (ISO 3534-1), TCVN 8244-2 (ISO 3534-2) và TCVN 6910-1 (ISO 5725-1). Độ ổn định của các kết quả của phòng thí nghiệm được đo bằng độ chụm trung gian như đề cập trong TCVN 6910-3 (ISO 5725-3).
Độ chệch phòng thí nghiệm có thể được đánh giá bằng các phép thử trên mẫu chuẩn, khi có sẵn mẫu chuẩn, sử dụng quy trình mô tả trong TCVN 6910-4 (ISO 5725-4). Mặt khác thử nghiệm thành thạo bằng so sánh liên phòng cung cấp một phương pháp thường dùng để thu thập thông tin về độ chệch phòng thí nghiệm và sử dụng dữ liệu từ các thử nghiệm thành thạo để có được ước lượng về độ chệch của phòng thí nghiệm là một khía cạnh quan trọng của việc phân tích dữ liệu này. Tuy nhiên, độ ổn định và độ lặp lại sẽ ảnh hưởng tới dữ liệu thu được trong thử nghiệm thành thạo, nên phòng thí nghiệm có thể thu được dữ liệu trong một vòng thử nghiệm thành thạo chỉ ra độ chệch thực sự do độ ổn định kém hoặc độ lặp lại kém gây ra. Do đó, điều quan trọng là các khía cạnh thực hiện này của phòng thí nghiệm được đánh giá một cách thường xuyên.
Độ ổn định có thể được đánh giá bằng cách thử nghiệm lại các mẫu lưu hoặc bằng cách thực hiện các phép đo thường xuyên trên mẫu chuẩn hoặc mẫu chuẩn nội bộ (kho vật liệu do phòng thí nghiệm thiết lập để sử dụng làm mẫu chuẩn riêng). Các kỹ thuật này được mô tả trong TCVN 6910-3 (ISO 5725-3). Độ ổn định cũng có thể được đánh giá bằng cách vẽ đồ thị điểm trên biểu đồ kiểm soát các ước lượng độ chệch phòng thí nghiệm thu được từ các thử nghiệm thành thạo. Điều này có thể cung cấp thông tin về hiệu năng của phòng thí nghiệm mà thông tin này không bộc lộ khi kiểm tra kết quả của các vòng chương trình thử nghiệm thành thạo riêng rẽ, đồng thời là một khía cạnh quan trọng khác của việc phân tích dữ liệu này.
Dữ liệu phù hợp cho việc đánh giá độ lặp có thể được tạo ra thông qua các thử nghiệm được tiến hành trong quá trình hoạt động bình thường của phòng thí nghiệm hoặc thông qua các thử nghiệm bổ sung được thực hiện riêng trong phòng thí nghiệm để đánh giá độ lặp lại. Do đó việc đánh giá độ lặp lại không nhất thiết là một khía cạnh quan trọng của thử nghiệm thành thạo, mặc dù điều quan trọng là phòng thí nghiệm theo dõi được độ lặp lại của mình bằng một cách thức nào đó. Độ lặp lại được đánh giá bằng cách vẽ đồ thị dãy phép đo lặp trên biểu đồ kiểm soát như mô tả trong TCVN 6910-6 (ISO 5725-6).
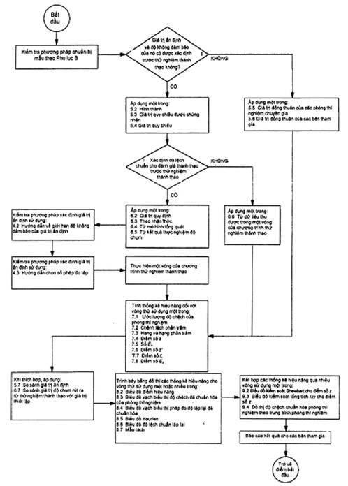
Lưu đồ (Hình 1) minh họa cách thức áp dụng các kỹ thuật mô tả trong tiêu chuẩn này.
0.2. TCVN 7777 (ISO/IEC Guide 43)
TCVN 7777 (ISO/IEC Guide 43) mô tả các loại hình chương trình thử nghiệm thành thạo khác nhau và cung cấp hướng dẫn về tổ chức và thiết kế các chương trình thử nghiệm thành thạo. Tiêu chuẩn này cũng cung cấp hướng dẫn lựa chọn và sử dụng các chương trình thử nghiệm thành thạo bởi các tổ chức công nhận phòng thí nghiệm. Các tài liệu này cần được tham khảo để có thông tin chi tiết (thông tin này không được nhắc lại ở đây). TCVN 7777 (ISO/IEC Guide 43) bao gồm phụ lục mô tả tóm tắt các phương pháp thống kê được sử dụng trong các chương trình thử nghiệm thành thạo.
Tiêu chuẩn này bổ trợ cho TCVN 7777 (ISO/IEC Guide 43), cung cấp hướng dẫn chi tiết về việc sử dụng các phương pháp thống kê trong thử nghiệm thành thạo. Tiêu chuẩn này dựa trên các giao thức hài hòa phạm vi rộng đối với thí nghiệm thành thạo của các phòng thí nghiệm phân tích [1] nhưng dự kiến để sử dụng với tất cả các phương pháp đo.

Hình 1 – Lưu đồ thể hiện các hoạt động đòi hỏi sử dụng các phương pháp thống kê khi vận hành chương trình thử nghiệm thành thạo
PHƯƠNG PHÁP THỐNG KÊ DÙNG TRONG THỬ NGHIỆM THÀNH THẠO BẰNG SO SÁNH LIÊN PHÒNG THÍ NGHIỆM
Statistical methods for use in proficiency testing by interlaboratory comparisons
1. Phạm vi áp dụng
Tiêu chuẩn này bổ sung cho TCVN 7777 (ISO/IEC Guide 43) (tất cả các phần) bằng cách cung cấp mô tả chi tiết về các phương pháp thống kê cơ bản giúp nhà tổ chức sử dụng để phân tích dữ liệu thu được từ các chương trình thử nghiệm thành thạo và đưa ra các khuyến nghị sử dụng cho các bên tham gia vào các chương trình này cũng như các tổ chức công nhận.
Tiêu chuẩn này có thể được sử dụng để chứng tỏ rằng các kết quả đo thu được từ các phòng thí nghiệm không thể hiện bằng chứng về mức độ chệch không chấp nhận.
Tiêu chuẩn này áp dụng cho dữ liệu định hướng chứ không áp dụng dữ liệu định tính.
2. Tài liệu viện dẫn
Các tài liệu viện dẫn dưới đây rất cần thiết cho việc áp dụng tiêu chuẩn này. Đối với các tài liệu ghi năm công bố thì áp dụng bản được nêu. Đối với các tài liệu không ghi năm công bố thì áp dụng bản mới nhất, bao gồm cả các sửa đổi.
TCVN 6910-1 (ISO 5725-1), Độ chính xác (độ đúng và độ chụm) của phương pháp đo và kết quả đo -Phần 1: Nguyên tắc chung và định nghĩa
TCVN 7777-1:2008 (ISO/IEC Guide 43-1:1997), Thử nghiệm thành thạo bằng so sánh liên phòng thí nghiệm – Phần 1: Xây dựng và vận hành chương trình thử nghiệm thành thạo
TCVN 8244-1 (ISO 3534-1), Thống kê học – Từ vựng và ký hiệu – Phần 1: Thuật ngữ chung về thống kê và thuật ngữ dùng trong xác suất
TCVN 8244-2 (ISO 3534-2), Thống kê học – Từ vựng và ký hiệu – Phần 2: Thống kê ứng dụng
3. Thuật ngữ và định nghĩa
Tiêu chuẩn này áp dụng các thuật ngữ và định nghĩa trong TCVN 8244-1 (ISO 3534-1), TCVN 8244-2 (ISO 3534-2), TCVN 6910-1 (ISO 5725-1) và các thuật ngữ, định nghĩa dưới đây.
3.1. So sánh liên phòng thí nghiệm (interlaboratory comparison)
Việc tổ chức, thực hiện và đánh giá các phép đo hoặc phép thử trên cùng mẫu thử hoặc trên mẫu thử tương tự nhau bởi hai hay nhiều phòng thí nghiệm theo những điều kiện xác định trước.
CHÚ THÍCH: Lấy từ TCVN 7777-1 (ISO/IEC Guide 43-1).
3.2. Thử nghiệm thành thạo (proficiency testing)
Xác định hiệu năng thử nghiệm của phòng thí nghiệm thông qua các so sánh liên phòng.
3.3. Giá trị ấn định (assigned value)
Giá trị quy cho một đại lượng cụ thể và chấp nhận, đôi khi theo quy ước, là có độ không đảm bảo phù hợp với mục đích cho trước.
3.4. Độ lệch chuẩn để đánh giá sự thành thạo (standard deviation for proficiency assessment)
Thước đo độ phân tán dùng trong việc đánh giá sự thành thạo, dựa trên thông tin sẵn có.
3.5. Điểm số z (z-score)
Thước đo chuẩn hóa độ chệch của phòng thí nghiệm, được tính bằng cách sử dụng giá trị ấn định và độ lệch chuẩn để đánh giá sự thành thạo.
3.6. Điều phối viên (coordinator)
Tổ chức (hay cá nhân) chịu trách nhiệm điều phối tất cả các hoạt động liên quan trong việc triển khai một chương trình thử nghiệm thành thạo.
4. Hướng dẫn thống kê cho thiết kế và thể hiện thử nghiệm thành thạo
[xem 5.4.2, TCVN 7777-1:2008 (ISO/IEC Guide 43-1:1997)]4.1. Tín hiệu hành động và cảnh báo
4.1.1. Tiêu chuẩn này mô tả một số chuẩn mực dạng số hoặc đồ thị đơn giản nên áp dụng cho dữ liệu thu được trong thử nghiệm thành thạo để xem chúng có làm phát sinh hành động hay tín hiệu cảnh báo hay không. Ngay cả trong một phòng thí nghiệm hoạt động tốt, với nhân viên có kinh nghiệm thì đôi khi vẫn thu được những kết quả bất thường. Cũng có thể có khả năng phương pháp đo tiêu chuẩn, dù đã được xác nhận hiệu lực bằng thực nghiệm độ chụm, vẫn có lỗi và lỗi đó chỉ trở nên rõ ràng sau một số vòng của chương trình thử nghiệm thành thạo. Bản thân chương trình thử nghiệm thành thạo cũng có thể có lỗi. Vì lý do này, các chuẩn mực nêu ở đây không được sử dụng để kết luận phòng thí nghiệm không phù hợp cho việc phương pháp đo đang nghiên cứu. Nếu thử nghiệm thành thạo được dùng để loại phòng thí nghiệm thì phải đưa ra chuẩn mực phù hợp cho mục đích đó.
4.1.2. Các chuẩn mực nêu ở đây được thiết kế sao cho, khi độ lệch chuẩn của việc đánh giá sự thành thạo dựa trên hiệu năng quan sát được (sử dụng một trong các phương pháp mô tả ở 6.4 đến 6.6), chuẩn mực đưa ra tín hiệu hành động khi các kết quả khác thường tới mức cần nghiên cứu và khắc phục.
4.1.3. Điều phối viên cần có hiểu biết về các nguồn biến động chính có thể dự đoán trước trong dữ liệu thử nghiệm thành thạo đối với các phép đo đang nghiên cứu. Bước đầu tiên cần thiết trong mọi phân tích là kiểm tra phân bố các kết quả về bằng chứng các nguồn biến động không dự đoán được. Ví dụ, phân bố hai mốt có thể là bằng chứng của tổng thể pha trộn các kết quả gây ra bởi các phương pháp khác nhau, mẫu nhiễm bẩn hay hướng dẫn diễn đạt kém. Trong trường hợp này, vấn đề cần được giải quyết trước khi tiến hành phân tích hay đánh giá. Tổ chức công nhận phải có chính sách ứng phó với hiệu năng không chấp nhận được trong thử nghiệm thành thạo. Hành động tiếp theo được xác định bằng chính sách đó hoặc bằng các quy trình chất lượng của phòng thí nghiệm. Tuy nhiên, có các hành động được khuyến nghị chung khi phòng thí nghiệm tạo ra các kết quả không chấp nhận được trong thử nghiệm thành thạo. Hướng dẫn về hành động của phòng thí nghiệm ứng phó với việc thực hiện không thành công trong thử nghiệm thành thạo được cho trong 4.1.4.
4.1.4. Trong các chương trình mà độ lệch chuẩn để đánh giá sự thành thạo được dựa trên hiệu năng quan sát được, khi kết quả đưa ra tín hiệu hành động, thì phòng thí nghiệm phải quyết định xem việc nghiên cứu và hành động khắc phục nào là phù hợp, với sự tham vấn của điều phối viên hoặc cơ quan công nhận nếu cần. Nếu không có lý do xác đáng nào để làm như vậy thì phòng thí nghiệm phải kiểm tra các quy trình của mình và xác định một hay nhiều hành động khắc phục mà, theo nhân viên của phòng thí nghiệm, có khả năng ngăn ngừa việc tái diễn các kết quả như vậy. Phòng thí nghiệm có thể yêu cầu điều phối viên tư vấn các chuyên gia khác. Phòng thí nghiệm phải tham gia vào các vòng tiếp theo của chương trình thử nghiệm thành thạo để đánh giá hiệu lực của các hành động khắc phục. Hành động khắc phục phù hợp có thể là một trong các hành động sau đây:
a) kiểm tra việc thấu hiểu và tuân thủ quy trình đo của nhân viên;
b) kiểm tra tính đúng đắn của tất cả các chi tiết về quy trình đo;
c) kiểm tra việc hiệu chuẩn thiết bị và thành phần của thuốc thử;
d) thay thế thiết bị hoặc thuốc thử có nghi ngờ;
e) các phép thử so sánh nhân viên, thiết bị và/hoặc thuốc thử với phòng thí nghiệm khác.
Việc sử dụng kết quả thử nghiệm thành thạo của các tổ chức công nhận phòng thí nghiệm được trình bày trong Điều 6 của TCVN 7777-2:2008 (ISO/IEC Guide 43-2:1997).
4.2. Hướng dẫn về giới hạn độ không đảm bảo của giá trị ấn định
Giá trị ấn định X có độ không đảm bảo chuẩn ux phụ thuộc vào phương pháp sử dụng để tạo ra nó, và khi giá trị này được rút ra từ phép thử trong nhiều phòng thí nghiệm, nó còn phụ thuộc vào số lượng phòng thí nghiệm, và có thể phụ thuộc vào các yếu tố khác. Phương pháp tính độ không đảm bảo chuẩn của giá trị ấn định được cho trong Điều 5.
Độ lệch chuẩn của thử nghiệm thành thạo được dùng để đánh giá cỡ các ước lượng độ chệch phòng thí nghiệm trong thử nghiệm thành thạo. Các phương pháp thu được độ lệch chuẩn cho thử nghiệm thành thạo được nêu trong Điều 6 và chuẩn mực so sánh nó với các ước lượng độ chệch phòng thí nghiệm được nêu trong Điều 7.
Nếu độ không đảm bảo chuẩn ux của giá trị ấn định quá lớn so với độ lệch chuẩn của thử nghiệm thành thạo thì có một rủi ro là một số phòng thí nghiệm sẽ tiếp nhận tín hiệu hành động và cảnh báo do sự không chính xác trong việc xác định giá trị ấn định, không phải vì nguyên nhân bất kỳ trong các phòng thí nghiệm. Vì lý do này, độ không đảm bảo chuẩn của giá trị ấn định phải được thiết lập và phải được báo cáo cho các phòng thí nghiệm tham gia chương trình thử nghiệm thành thạo [xem TCVN 7777-1:2008 (ISO/IEC Guide 43-1:1997), A.1.4 và A.1.6].
Nếu
ux ≤ 0,3 (1)
thì độ không đảm bảo của giá trị ấn định là không đáng kể và không cần đưa vào phần giải thích kết quả của thử nghiệm thành thạo.
Nếu không đáp ứng các hướng dẫn này thì điều phối viên phải xem xét vấn đề dưới đây.
a) Tìm phương pháp xác định giá trị ấn định sao cho độ không đảm bảo của nó đáp ứng hướng dẫn trên.
b) Sử dụng độ không đảm bảo của giá trị ấn định trong giải thích kết quả của thử nghiệm thành thạo (xem 7.5 về số En hoặc 7.6 về điểm số z’).
c) Thông báo cho các bên tham gia thử nghiệm thành thạo rằng độ không đảm bảo của giá trị ấn định là đáng kể.
VÍ DỤ: Giả sử giá trị ấn định X được xác định là trung bình của các kết quả thử ở 11 phòng thí nghiệm và độ lệch chuẩn của thử nghiệm thành thạo được xác định là độ lệch chuẩn s của 11 kết quả này, vì thế = s. Như phép gần đúng đầu tiên, độ không đảm bảo chuẩn của giá trị ấn định trong trường hợp này có thể ước lượng bằng ux = , sao cho yêu cầu được đáp ứng. Tuy nhiên, trường hợp này yêu cầu không thể được đáp ứng với ít hơn 11 phòng thí nghiệm. Ngoài ra, độ không đảm bảo của giá trị ấn định sẽ lớn hơn nếu các mẫu không thuần nhất hoặc không ổn định, hoặc nếu có một yếu tố gây ra độ chệch chung trong các kết quả của phòng thí nghiệm (ví dụ nếu chúng đều sử dụng cùng một chuẩn quy chiếu).
4.3. Hướng dẫn chọn số phép đo lặp
Biến động độ lặp lại đóng góp vào độ biến động giữa các độ chệch phòng thí nghiệm trong thử nghiệm thành thạo. Nếu biến động độ lặp lại quá lớn so với độ lệch chuẩn của thử nghiệm thành thạo thì có một rủi ro là biến động độ lặp lại sẽ làm cho các kết quả thử nghiệm thành thạo không tin cậy. Trong trường hợp này, phòng thí nghiệm có thể có độ chệch lớn ở một vòng nhưng không xảy ra ở vòng tiếp theo, và sẽ khó nhận biết nguyên nhân của chúng.
Vì lý do này, để hạn chế ảnh hưởng của biến động độ lặp lại, số lượng phép đo lặp n do từng phòng thí nghiệm thực hiện trong thử nghiệm thành thạo phải được chọn sao cho:
(2)
trong đó σr là độ lệch chuẩn lặp lại đã được thiết lập trong thực nghiệm liên phòng trước đó.
Luận cứ cho hệ số 0,3 là khi chuẩn mực này được đáp ứng, độ lệch chuẩn lặp lại sẽ chỉ đóng góp không quá khoảng 10% độ lệch chuẩn của thử nghiệm thành thạo.
Ngoài ra, tất cả các phòng thí nghiệm phải tiến hành cùng một số lượng phép đo lặp. (Các phương pháp phân tích đề cập sau này trong tiêu chuẩn giả định rằng yêu cầu này được đáp ứng). Nếu yêu cầu ở bất đẳng thức (2) không được đáp ứng thì phải tăng số lượng phép đo lặp lên hoặc kết quả của thử nghiệm thành thạo phải được giải thích cẩn trọng.
Cách tiếp cận này giả định rằng các phòng thí nghiệm thường có độ lặp lại tương tự nhau. Vấn đề có thể phát sinh khi giả định không phải như vậy. Khi đó, để áp dụng các phương pháp mô tả trong tiêu chuẩn này, có thể sử dụng các cơ cấu sau đây. Điều phối viên cần cố định số phép đo lặp n, sử dụng giá trị điển hình cho độ lệch chuẩn lặp lại. Khi đó, từng phòng thí nghiệm cần kiểm tra việc thỏa mãn bất đẳng thức (2) với độ lệch chuẩn lặp lại của mình. Nếu như không thỏa mãn, thì phòng thí nghiệm cần sửa đổi quy trình đo để thu được kết quả thử là trung bình của một số các xác định được chọn sao cho thỏa mãn bất đẳng thức (2).
4.4. Độ thuần nhất và ổn định của mẫu [xem 5.6.2 và 5.6.3 của TCVN 7777-1:2008 (ISO/IEC Guide 43-1:1997)]
Các phương pháp nêu trong Phụ lục B đối với việc kiểm tra mẫu được sử dụng trong thử nghiệm thành thạo là đủ độ thuần nhất và ổn định.
Khi phương pháp chuẩn bị mẫu được sử dụng không đáp ứng chuẩn mực về độ thuần nhất trong Phụ lục B thì các phòng thí nghiệm tham gia phải thử các mẫu lặp hoặc độ lệch chuẩn của thử nghiệm thành thạo phải bao gồm cả sự cho phép đối với độ không thuần nhất của mẫu, như mô tả trong Phụ lục B.
4.5. Phương pháp đo đã xác định thao tác
Với phương pháp đo đã xác định thao tác, kết quả đo được xác định bởi quy trình đo. Ví dụ, phân tích cỡ của vật liệu dạng hạt có thể được xác định bằng cách sử dụng sàng lỗ vuông hoặc sàng lỗ tròn. Có thể không có lý do chính đáng cho việc ưu tiên dùng một trong hai loại sàng nhưng nếu không quy định dùng loại sàng nào thì các phòng thí nghiệm sử dụng các loại sàng khác nhau có thể thu được kết quả khác nhau. Nếu phòng thí nghiệm tham gia sử dụng phương pháp khác với phương pháp sử dụng để thiết lập giá trị ấn định thì kết quả của họ có thể có độ chệch dù không có sai lỗi nào trong việc thực hiện.
Nếu phòng thí nghiệm tham gia tự do lựa chọn các phương pháp đã xác định thao tác thì không có sự đồng thuận hợp lệ nào có thể là hiển nhiên trong số chúng. Có hai phương án để khắc phục vấn đề này:
a) Khi phương pháp tiêu chuẩn được sử dụng thường xuyên bởi các phòng thí nghiệm tham gia thì phương pháp đó được dùng để thiết lập giá trị ấn định và các bên tham gia được hướng dẫn sử dụng phương pháp đo trong thử nghiệm thành thạo;
b) một giá trị riêng rẽ của giá trị ấn định, tạo ra cho mỗi phương pháp sử dụng.
Tình huống tương tự nảy sinh khi đại lượng đo được quy định chứ không phải quy trình và khi đó cần thực hiện lựa chọn tương tự.
4.6. Báo cáo dữ liệu [xem 6.2.3, TCVN 7777-1:2008 (ISO/IEC Guide 43-1:1997)]
Đối với mục đích tính toán cần thiết trong thử nghiệm thành thạo, khuyến nghị các kết quả đo độc lập không được làm tròn quá σr/2.
Các phòng thí nghiệm tham gia phải được yêu cầu báo cáo các giá trị kết quả đo thực tế của mình. Không được cắt xén kết quả đo (nghĩa là kết quả không được báo cáo dưới dạng “<0,1” hay “nhỏ hơn giới hạn phát hiện”‘). Tương tự, khi quan trắc một kết quả âm, giá trị âm thực tế phải được báo cáo (nghĩa là kết quả không được báo cáo là bằng “không” ngay cả khi theo logic thì kết quả đo không thể âm). Bên tham gia phải được thông báo rằng nếu họ báo cáo các kết quả cắt xén hoặc bằng “không” khi các kết quả âm thì tất cả các dữ liệu cho mẫu đó sẽ bị loại ra khỏi phân tích. Nếu cần, mẫu sử dụng để báo cáo kết quả có thể có ô cho phép bên tham gia chỉ ra rằng kết quả nằm dưới giới hạn phát hiện.
4.7. Thời hạn hiệu lực của kết quả thử nghiệm thành thạo
Thời hạn hiệu lực của kết quả thu được từ phòng thí nghiệm trong một vòng đơn của chương trình thử nghiệm thành thạo được giới hạn trong thời gian phòng thí nghiệm thực hiện thử nghiệm. Do đó, nếu phòng thí nghiệm thu được kết quả thỏa đáng trong một vòng đơn thì kết quả đó không được sử dụng để đưa ra công bố rằng phòng thí nghiệm thu được dữ liệu tin cậy trong bất kỳ lần nào khác.
Phòng thí nghiệm vận hành hệ thống chất lượng và có truyền thống thu được các kết quả thỏa đáng trong nhiều vòng của chương trình thử nghiệm thành thạo phải được quyền sử dụng các kết quả làm bằng chứng cho thấy nó có khả năng được dữ liệu tin cậy nhất quán.
5. Xác định giá trị ấn định và độ không đảm bảo của nó
5.1. Lựa chọn phương pháp xác định giá trị ấn định
Có năm cách xác định giá trị ấn định X như mô tả trong 5.2 đến 5.6. Điều phối viên phải có trách nhiệm lựa chọn các phương pháp này với sự tư vấn của các chuyên gia kỹ thuật như mô tả trong TCVN 7777-1:2008 (ISO/IEC Guide 43-1:1997). Các phương pháp mô tả trong 5.5 và 5.6 không có khả năng áp dụng khi số lượng phòng thí nghiệm tham gia vào chương trình ít. Các phương pháp tính độ không đảm bảo chuẩn, ux, của giá trị ấn định nêu trong điều này thường thích hợp cho các ứng dụng được sử dụng trong tiêu chuẩn này. Các phương pháp thay thế khác có thể được sử dụng với điều kiện là chúng có cơ sở thống kê tốt và phương pháp sử dụng được mô tả trong phương án bằng văn bản cho chương trình.
Điều phối viên phải có trách nhiệm xác định giá trị ấn định. Giá trị ấn định không được công bố cho các bên tham gia cho tới khi họ báo cáo kết quả của mình cho điều phối viên. Điều phối viên phải chuẩn bị báo cáo nêu chi tiết về cách thức thu được giá trị ấn định, nhận dạng của các phòng thí nghiệm tham gia vào việc xác định giá trị ấn định và công bố về tính liên kết chuẩn và độ không đảm bảo đo của giá trị ấn định.
Hướng dẫn trình bày độ không đảm bảo đo cung cấp hướng dẫn đánh giá độ không đảm bảo đo.
Tiêu chuẩn này khuyến nghị sử dụng các phương pháp thống kê ổn định khi chúng được xem là phương pháp thích hợp nhất để sử dụng (ví dụ, như trong 5.5 và 5.6). Một cách khác, có thể sử dụng các quy trình liên quan đến việc phát hiện và loại trừ giá trị bất thường với điều kiện là chúng có cơ sở thống kê tốt và phương pháp sử dụng được báo cáo. Hướng dẫn về việc sử dụng các phép thử đối với giá trị bất thường được cho trong TCVN 6910-2 (ISO 5725-2).
5.2. Hình thành [xem A.1.1, điểm a) TCVN 7777-1:2008 (ISO/IEC Guide 43-1:1997)]
5.2.1. Khái quát
Vật liệu thử có thể được chuẩn bị bằng cách trộn các thành phần theo tỷ lệ quy định hoặc bằng cách thêm một tỷ lệ quy định của một thành phần vào vật liệu gốc. Trong trường hợp này, giá trị ấn định X thu được nhờ tính toán từ khối lượng sử dụng.
Cách tiếp cận này đặc biệt có giá trị khi các mẫu riêng rẽ được chuẩn bị theo cách này và tỷ lệ các thành phần hoặc khi tỷ lệ bổ sung được xác định: khi đó không cần phải chuẩn bị một số lượng lớn và đảm bảo rằng nó là thuần nhất. Tuy nhiên, khi hình thành mẫu trong đó phần bổ sung có liên kết kém chặt chẽ hơn so với mẫu điển hình hoặc ở một dạng khác thì nên sử dụng phương pháp tiếp cận khác.
5.2.2. Độ không đảm bảo chuẩn ux của giá trị ấn định
Khi giá trị ấn định được tính từ sự hình thành mẫu thử, độ không đảm bảo chuẩn được ước lượng bằng cách kết hợp với các độ không đảm bảo sử dụng cách tiếp cận mô tả trong Hướng dẫn trình bày độ không đảm bảo đo. Ví dụ, trong phân tích hóa học, độ không đảm bảo thường được gắn với phép đo trọng lực và đo thể tích.
Hạn chế của phương pháp này (trong phân tích hóa học) là cần chú ý để đảm bảo rằng:
a) vật liệu gốc hoàn toàn không có chất phụ gia hoặc tỷ lệ chất phụ gia trong vật liệu gốc được biết chính xác;
b) các thành phần được trộn với nhau một cách thuần nhất (khi điều này được yêu cầu);
c) tất cả các nguồn sai số được nhận biết (ví dụ không phải luôn nhận biết được rằng thủy tinh hấp thụ hợp chất thủy ngân, do đó nồng độ dung dịch chứa nước của hợp chất thủy ngân có thể bị thay đổi bởi vật chứa nó);
d) không có sự tương tác giữa các thành phần và chất nền.
5.2.3. Ví dụ: Xác định hàm lượng xi măng trong bê tông đóng rắn
Trong trường hợp này, mẫu bê tông có thể được chuẩn bị bằng cách cân lượng thành phần (xi măng, cốt liệu và nước) rồi trộn chúng với nhau để tạo thành từng mẫu bê tông. Cách tiếp cận này thỏa đáng vì độ chính xác với các mẫu có thể được chuẩn bị cao hơn nhiều so với phương pháp phân tích sử dụng để xác định hàm lượng xi măng.
5.3. Giá trị quy chiếu được chứng nhận [xem A.1.1, điểm b) TCVN 7777-1:2008 (ISO/IEC Guide 43-1:1997]
5.3.1. Khái quát
Khi vật liệu sử dụng trong thử nghiệm thành thạo là mẫu chuẩn được chứng nhận (CRM) thì giá trị quy chiếu được chứng nhận của nó được sử dụng làm giá trị ấn định X.
5.3.2. Độ không đảm bảo chuẩn ux của giá trị ấn định
Khi mẫu chuẩn được chứng nhận được sử dụng làm vật liệu thử thì độ không đảm bảo chuẩn của giá trị ấn định được lấy từ thông tin về độ không đảm bảo cho trong giấy chứng nhận.
Hạn chế của cách tiếp cận này là việc cung cấp mẫu chuẩn được chứng nhận cho từng bên tham gia thử nghiệm thành thạo có thể là tốn kém.
5.3.3. Ví dụ: Giá trị Los Angeles của cốt liệu
“Giá trị Los Angeles” là thước đo độ bền cơ của cốt liệu được sử dụng cho xây dựng đường xá và kết quả phép thử được đo theo “đơn vị LA”. Khi tiến hành chứng nhận mẫu chuẩn, một số lượng lớn mẫu cốt liệu cụ thể được chuẩn bị và một số trong số các mẫu này được dùng trong thực nghiệm liên phòng gồm 28 phòng thí nghiệm, cho phép thiết lập giá trị ấn định XCRM = 21,62 đơn vị LA với độ không đảm bảo chuẩn ux; CRM = 0,26 đơn vị LA. Các mẫu cốt liệu còn lại có thể được dùng trong thử nghiệm thành thạo.
5.4. Giá trị quy chiếu [xem A.1.1, điểm c) TCVN 7777-1:2008 (ISO/IEC Guide 43-1:1997)]
5.4.1. Khái quát
Trong cách tiếp cận này, các mẫu vật liệu thử là mẫu chuẩn (RM) được chuẩn bị trước và sẵn sàng để phân phối cho các bên tham gia. Sau đó một số mẫu được chọn ngẫu nhiên và thử cùng với mẫu chuẩn được chứng nhận, trong phòng thí nghiệm, sử dụng phương pháp đo thích hợp và trong các điều kiện lặp lại [như định nghĩa trong TCVN 8244-2 (ISO 3534-2)]. Giá trị ấn định XRM của vật liệu thử sau đó được rút ra từ việc hiệu chuẩn so với giá trị quy chiếu được chứng nhận của CRM.
5.4.2. Độ không đảm bảo chuẩn ux của giá trị ấn định
Khi giá trị ấn định của vật liệu thử được rút ra từ kết quả của một loạt các phép thử trên vật liệu đó và trên CRM, độ không đảm bảo chuẩn của giá trị ấn định được rút ra từ kết quả thử và độ không đảm bảo của giá trị quy chiếu được chứng nhận của CRM. Nếu vật liệu thử và CRM không giống nhau (về chất nền, thành phần và mức kết quả) thì độ không đảm bảo phát sinh từ điều này cũng được tính đến.
Phương pháp này cho phép giá trị ấn định được thiết lập theo cách có thể liên kết với giá trị chứng nhận của CRM, với độ không đảm bảo chuẩn có thể tính được và tránh được chi phí phân phối CRM cho tất cả các bên tham gia. Đây là lý do chính để nó được ưa dùng hơn các phương pháp khác. Tuy nhiên, phương pháp này giả định rằng không có sự tương tác giữa các vật liệu sử dụng và các điều kiện thử nghiệm.
Ví dụ trong 5.4.3 minh họa cách tính độ không đảm bảo yêu cầu trong trường hợp đơn giản khi giá trị ấn định của vật liệu thử được thiết lập bằng cách so sánh trực tiếp với một CRM đơn.
5.4.3. Ví dụ: Giá trị Los Angeles của cốt liệu
CRM mô tả trong ví dụ ở 5.3 có thể được dùng để xác định giá trị ấn định cho một RM, tương tự, là một cốt liệu khác. Việc xác định này đòi hỏi tiến hành một loạt thử nghiệm, trong một phòng thí nghiệm, trên mẫu của hai cốt liệu, sử dụng cùng một phương pháp đo và trong các điều kiện lặp lại.
Lấy
XCRM là giá trị ấn định của CRM
XRM là giá trị ấn định của RM
Di là hiệu (RM – CRM) giữa các kết quả trung bình của RM và CRM trên mẫu thử i
là trung bình của các hiệu Di
khi đó
XRM = XCRM + (3)
Độ không đảm bảo chuẩn của giá trị ấn định của RM có thể được tính là
ux; CRM = (4)
Bảng 1 đưa ra một ví dụ về dữ liệu có thể thu được trong loạt phép thử và chỉ ra cách tính độ không đảm bảo chuẩn uD của hiệu.
Với kết quả này,
XRM = 21,62 + 1,73 = 23,35 đơn vị LA (5)
và
ux;RM = = 0,35 đơn vị LA (6)
trong đó 0,26 là độ không đảm bảo chuẩn của giá trị ấn định của CRM (cho trong ví dụ ở 5.3) và 0,24 là độ không đảm bảo chuẩn của .
Bảng 1 – Tính chênh lệch trung bình giữa CRM và RM và độ không đảm bảo chuẩn của hiệu này
|
Mẫu |
RM |
CRM |
Hiệu các giá trị trung bình |
||
|
Phép thử 1 |
Phép thử 2 |
Phép thử 1 |
Phép thử 2 |
||
|
1 2 3 4 5 6 7 8 9 10 11 12 13 14 15 16 17 18 19 20 |
20,5 21,1 21,5 22,3 22,7 23,6 20,9 21,4 23,5 22,3 23,5 22,5 22,5 23,4 24,0 24,5 24,8 24,7 24,9 27,2 |
20,5 20,7 21,5 21,7 22,3 22,4 21,2 21,5 23,5 22,9 24,1 23,5 23,5 22,7 24,2 24,4 24,7 25,1 24,4 27,0 |
19,0 19,8 21,0 21,0 20,5 20,3 21,5 21,9 21,0 22,0 20,8 21,0 21,0 22,0 22,1 22,3 22,0 21,9 22,4 24,5 |
18,0 19,9 21,0 20,8 21,0 20,3 21,8 21,7 21,0 21,3 20,6 22,0 21,0 22,0 21,5 22,5 21,9 21,9 22,6 23,7 |
2,00 1,05 0,50 1,10 1,75 2,70 -0,60 -0,35 2,50 0,95 3,10 1,50 2,00 1,05 2,30 2,05 2,80 3,00 2,15 3,00 |
|
Chênh lệch trung bình, Độ lệch chuẩn Độ không đảm bảo chuẩn của (độ lệch chuẩn /) |
1,73 1,07 0,24 |
||||
|
CHÚ THÍCH: Dữ liệu là các phép đo độ bền cơ học của cốt liệu, thu được từ phép thử Los Angeles (LA) |
|||||
5.5. Giá trị đồng thuận của các phòng thí nghiệm chuyên gia [xem A.1.1, điểm d) TCVN 7777-1:2008 (ISO/IEC Guide 43-1:1997)]
5.5.1. Khái quát
Như với cách tiếp cận giá trị quy chiếu (5.4), trước tiên các mẫu vật liệu thử được chuẩn bị, sẵn sàng để phân phối cho các bên tham gia. Sau đó một số mẫu được chọn ngẫu nhiên và phân tích bởi nhóm phòng thí nghiệm chuyên gia. Một cách khác, nhóm phòng thí nghiệm chuyên gia có thể là bên tham gia một vòng của chương trình thử nghiệm thành thạo, khi giá trị ấn định và độ không đảm bảo của nó được rút ra sau khi hoàn thành vòng thử. Giá trị ấn định X được tính là trung bình ổn định các kết quả do nhóm phòng thí nghiệm chuyên gia báo cáo, tính bằng cách sử dụng thuật toán A trong Phụ lục C.
Có thể sử dụng các phương pháp tính khác thay cho thuật toán A với điều kiện là chúng có cơ sở thống kê tốt và báo cáo mô tả phương pháp được sử dụng.
5.5.2. Độ không đảm bảo chuẩn ux của giá trị ấn định
Khi mỗi trong số p phòng thí nghiệm chuyên gia báo cáo phép đo xi trên vật liệu thử cùng với ước lượng ui của độ không đảm bảo chuẩn của phép đo và giá trị ấn định X được tính là trung bình ổn định sử dụng thuật toán A, độ không đảm bảo chuẩn của giá trị ấn định X được ước lượng là:
ux = (7)
Khi phòng thí nghiệm chuyên gia không báo cáo độ lệch chuẩn hoặc khi độ không đảm bảo không được xác nhận độc lập (ví dụ bởi tổ chức công nhận phòng thí nghiệm), thì độ lệch chuẩn của giá trị ấn định phải được ước lượng như mô tả trong 5.6.
CHÚ THÍCH: Hệ số 1,25 thể hiện tỷ số của độ lệch chuẩn của trung vị với độ lệch chuẩn của trung bình số học, đối với các mẫu lớn (p > 10) từ phân bố chuẩn. Đối với dữ liệu phân bố chuẩn, độ lệch chuẩn của trung bình ổn định tính được bằng cách sử dụng thuật toán trong Phụ lục C là chưa biết nhưng sẽ nằm trong khoảng giữa độ lệch chuẩn của trung bình số học và độ lệch chuẩn của trung vị, vì thế công thức này đưa ra ước lượng dè dặt cho độ không đảm bảo chuẩn ux. Đối với p < 10, vì hệ số tương ứng nhỏ hơn 1,25 nên công thức này khi đó sẽ cho kết quả thận trọng hơn.
Hạn chế của cách tiếp cận này là có thể có độ chệch chưa biết trong kết quả của nhóm phòng thí nghiệm chuyên gia và độ không đảm bảo công bố có thể không đáng tin cậy.
5.5.3. Ví dụ: Phân tích thạch học của cốt liệu
Có thể sử dụng cách tiếp cận này khi mẫu cốt liệu được phân phối và các bên tham gia sẽ xác định thành phần đá của mẫu. Việc phân loại cốt liệu đòi hỏi kỹ năng, kinh nghiệm và không có sẵn mẫu chuẩn, vì vậy trong trường hợp này sự đồng thuận của một nhóm nhỏ các chuyên gia có thể là tốt nhất để thiết lập giá trị ấn định.
5.6. Giá trị đồng thuận của các bên tham gia [xem A.1.1, điểm e) TCVN 7777-1:2008 (ISO/IEC Guide 43-1:1997)]
5.6.1. Khái quát
Với cách tiếp cận này, giá trị ấn định X đối với vật liệu thử được sử dụng trong vòng chương trình thử nghiệm thành thạo là trung bình ổn định của các kết quả do tất cả các bên tham gia vòng đó báo cáo, tính bằng cách sử dụng thuật toán A trong Phụ lục C.
Có thể sử dụng các phương pháp tính khác thay cho thuật toán A với điều kiện là chúng có cơ sở thống kê tốt và báo cáo mô tả phương pháp được sử dụng. Ví dụ, tính toán trong C.1 có thể dừng ở phương trình (53) khi thu được trung vị và độ lệch tuyệt đối của trung vị có thể được sử dụng thay cho C.2.
Cách tiếp cận này đặc biệt hữu ích với phương pháp đo đã xác định thao tác với điều kiện là phương pháp này được chuẩn hóa.
5.6.2. Độ không đảm bảo chuẩn ux của giá trị ấn định
Khi giá trị ấn định được rút ra từ trung bình ổn định được tính bằng thuật toán A, độ không đảm bảo chuẩn của giá trị ấn định X được ước lượng là:
ux = 1,25 x s* / (8)
trong đó s* là độ lệch chuẩn ổn định của các kết quả tính được bằng thuật toán A ở Phụ lục C. (Ở đây “kết quả” đối với một bên tham gia là trung bình của tất cả các phép đo trên vật liệu thử của phòng thí nghiệm đó.)
Hạn chế của cách tiếp cận này là:
a) có thể không có sự đồng thuận thực sự giữa các bên tham gia;
b) sự đồng thuận có thể bị chệch do sử dụng phương pháp luận sai và độ chệch này sẽ không được phản ánh trong độ không đảm bảo đo của giá trị ấn định được tính như mô tả ở trên.
Cả hai điều này xảy ra trong phép xác định thành phần vết.
5.6.3. Ví dụ: Nồng độ kháng thể
Bảng 2 đưa ra dữ liệu từ một vòng thử nghiệm thành thạo xác định nồng độ của ba kháng thể gây dị ứng lgE (globulin miễn dịch E). Hình 2 thể hiện chính các dữ liệu này trên biểu đồ. Để áp dụng thuật toán A, trước tiên dữ liệu được sắp xếp theo thứ tự tăng dẫn, ước lượng ổn định ban đầu của trung bình và độ lệch chuẩn được tính và sau đó áp dụng phương pháp lặp của thuật toán. Bảng 3 đưa ra các tính toán này đối với kết quả cho kháng thể gây dị ứng lgE d1 từ Bảng 2.
Các tính toán theo yêu cầu của thuật toán A có thể được thực hiện theo bảng tính như dưới đây.
a) Bước 1: Nhập dữ liệu vào cột, theo thứ tự tăng dần, như thể hiện trên Bảng 3 đối với lần lặp 0. Tính trung bình của chúng và độ lệch chuẩn (10,91 và 3,13 trong Bảng 3). Tính giá trị ban đầu cho trung bình ổn định và độ lệch chuẩn ổn định (10,85 và 3,53 trong Bảng 3) sử dụng công thức cho trong C.1.
b) Bước 2: Chép lại dữ liệu vào cốt tiếp theo, như thể hiện trên Bảng 3 cho lần lặp 1. Sử dụng giá trị ban đầu của trung bình ổn định và độ lệch chuẩn ổn định để tính giá trị ngưỡng (5,56 và 16,15 trong Bảng 3) sử dụng công thức cho trong C.1. Thay thế dữ liệu nằm ngoài giá trị ngưỡng bằng giá trị ngưỡng (2,18 được thay bằng 5,56 và 16,30 được thay bằng 16,15). Tính trung bình và độ lệch chuẩn mới của dữ liệu thay thế (11,03 và 2,81 trong Bảng 3). Theo công thức cho trong Phụ lục C, trung bình ổn định dữ liệu giống như trung bình này (11,03) và độ lệch chuẩn ổn định (3,19) thu được bằng cách nhân độ lệch chuẩn với 1,134.
c) Bước 3: với bảng tính, không cần tạo thêm các cột dữ liệu nữa. Thay vào đó, thay đổi phép tính giá trị ngưỡng ở hàng đầu cột dữ liệu thứ hai sao cho chúng sử dụng trung bình ổn định và độ lệch chuẩn ổn định từ hàng cuối của cột đó. Điều này sẽ cho giá trị ngưỡng (6,24 và 15,82) cho trong Bảng 3 ở lần lặp 2. Sau đó có thể hoàn thành tính toán bằng cách tiếp tục thay dữ liệu nằm ngoài giá trị ngưỡng bằng các giá trị ngưỡng cho đến khi các lần lặp hội tụ. Khi dữ liệu được thay thế, bảng tính sẽ tự động cập nhật trung bình, độ lệch chuẩn và giá trị ngưỡng, nhưng thay đổi trong các giá trị này sẽ trở nên nhỏ dần cho đến khi chúng không còn đáng kể nữa.
Trung bình ổn định và độ lệch chuẩn đối với hai kháng thể gây dị ứng lgE còn lại được tính theo cách tương tự.
Cần lưu ý theo thử nghiệm Grubb kết quả của phòng thí nghiệm P cho d1 không bị phân loại là giá trị bất thường hay giá trị lạc. Do đó, nếu dựa vào việc sử dụng kiểm nghiệm giá trị bất thường như mô tả trong TCVN 6910-2 (ISO 5725-2) trong ví dụ này thì trung bình và độ lệch chuẩn được tính từ tất cả các dữ liệu, cho các giá trị của lần lặp 0 trong Bảng 3. Với phương pháp thô, kết quả thấp của phòng thí nghiệm P và kết quả cao của phòng thí nghiệm D, U và Z không ảnh hưởng tới giá trị của các ước lượng thô. Biểu đồ vạch (xem Hình 9 ở 8.3) có thể nhận biết các kết quả của một số phòng thí nghiệm đáng để nghiên cứu. Ví dụ, trên Hình 9, trong phòng thí nghiệm Z có thể được coi là đưa ra điểm số z dương lớn ở cả ba mức.
Bảng 2 – Nồng độ của ba kháng thể gây dị ứng lgE (d1, f1 và e3) –
Dữ liệu theo báo cáo của p =27 phòng thí nghiệm
|
Phòng thí nghiệm |
Nồng độ |
||
|
d1 kU/l |
f1 kU/l |
e3 kU/l |
|
|
A |
11,30 |
1,69 |
5,02 |
|
B |
8,29 |
0,74 |
2,52 |
|
C |
11,90 |
2,23 |
5,15 |
|
D |
15,60 |
1,76 |
5,15 |
|
E |
13,40 |
1,91 |
4,84 |
|
F |
12,50 |
1,71 |
4,54 |
|
G |
10,40 |
1,88 |
5,94 |
|
H |
9,38 |
1,11 |
3,50 |
|
I |
14,20 |
1,74 |
4,48 |
|
J |
12,10 |
2,39 |
4,75 |
|
K |
8,10 |
3,10 |
3,70 |
|
L |
10,80 |
1,39 |
4,70 |
|
M |
13,80 |
1,52 |
5,59 |
|
N |
7,00 |
1,50 |
3,40 |
|
O |
10,85 |
1,80 |
2,80 |
|
P |
2,18 |
2,52 |
1,88 |
|
Q |
8,39 |
1,83 |
3,80 |
|
R |
6,95 |
1,92 |
3,52 |
|
S |
11,80 |
1,58 |
4,86 |
|
T |
10,90 |
0,80 |
2,80 |
|
U |
16,30 |
2,39 |
5,60 |
|
V |
9,71 |
1,21 |
3,33 |
|
W |
10,50 |
1,93 |
5,35 |
|
X |
13,60 |
2,23 |
5,53 |
|
Y |
10,10 |
1,63 |
3,18 |
|
Z |
16,07 |
2,69 |
8,22 |
|
a |
8,47 |
2,16 |
4,64 |
|
p |
27 |
27 |
27 |
|
Trung bình ổn định x* |
11,03 |
1,83 |
4,35 |
|
Độ lệch chuẩn ổn định s* |
3,04 |
0,50 |
1,25 |
|
CHÚ THÍCH: Dữ liệu là số đơn vị (U) tính bằng nghìn (k) trên lít (l) của mẫu, trong đó đơn vị được xác định bằng nồng độ của mẫu chuẩn quốc tế. |
|||

CHÚ THÍCH 1: Dữ liệu là số đơn vị (U) tính bằng nghìn (k) trên lít (l) mẫu, trong đó đơn vị được xác định bằng nồng độ của mẫu chuẩn quốc tế.
CHÚ THÍCH 2: Giá trị bằng số cho trong Bảng 2 là những giá trị sẽ thu được khi tiến hành tính toán bằng tay tính đến hai chữ số thập phân.
Hình 2 – Nồng độ của ba kháng thể gây dị ứng lgE –
Biểu đồ dữ liệu theo báo cáo (dữ liệu lấy từ Bảng 2)
Bảng 3 – Nồng độ của ba kháng thể gây dị ứng lgE –
Tính trung bình ổn định và độ lệch chuẩn đối với kháng thể d1
|
Lần lặp |
0 |
1 |
2 |
3 |
4 |
5 |
|
d = 1,5 s* |
– |
5,30 |
4,79 |
4,62 |
4,58 |
4,56 |
|
x* – d |
– |
5,56 |
6,24 |
6,41 |
6,45 |
6,47 |
|
x* – d |
– |
16,15 |
15,82 |
15,65 |
15,61 |
15,59 |
|
P |
2,18 |
5,56 |
6,24 |
6,41 |
6,45 |
6,47 |
|
R |
6,95 |
6,95 |
6,95 |
6,95 |
6,95 |
6,95 |
|
N |
7,00 |
7,00 |
7,00 |
7,00 |
7,00 |
7,00 |
|
K |
8,10 |
8,10 |
8,10 |
8,10 |
8,10 |
8,10 |
|
B |
8,29 |
8,29 |
8,29 |
8,29 |
8,29 |
8,29 |
|
Q |
8,39 |
8,39 |
8,39 |
8,39 |
8,39 |
8,39 |
|
a |
8,47 |
8,47 |
8,47 |
8,47 |
8,47 |
8,47 |
|
H |
9,38 |
9,38 |
9,38 |
9,38 |
9,38 |
9,38 |
|
V |
9,71 |
9,71 |
9,71 |
9,71 |
9,71 |
9,71 |
|
Y |
10,10 |
10,10 |
10,10 |
10,10 |
10,10 |
10,10 |
|
G |
10,40 |
10,40 |
10,40 |
10,40 |
10,40 |
10,40 |
|
W |
10,50 |
10,50 |
10,50 |
10,50 |
10,50 |
10,50 |
|
L |
10,80 |
10,80 |
10,80 |
10,80 |
10,80 |
10,80 |
|
O |
10,85 |
10,85 |
10,85 |
10,85 |
10,85 |
10,85 |
|
T |
10,90 |
10,90 |
10,90 |
10,90 |
10,90 |
10,90 |
|
A |
11,30 |
11,30 |
11,30 |
11,30 |
11,30 |
11,30 |
|
S |
11,80 |
11,80 |
11,80 |
11,80 |
11,80 |
11,80 |
|
C |
11,90 |
11,90 |
11,90 |
11,90 |
11,90 |
11,90 |
|
J |
12,10 |
12,10 |
12,10 |
12,10 |
12,10 |
12,10 |
|
F |
12,50 |
12,50 |
12,50 |
12,50 |
12,50 |
12,50 |
|
E |
13,40 |
13,40 |
13,40 |
13,40 |
13,40 |
13,40 |
|
X |
13,60 |
13,60 |
13,60 |
13,60 |
13,60 |
13,60 |
|
M |
13,80 |
13,80 |
13,80 |
13,80 |
13,80 |
13,80 |
|
I |
14,20 |
14,20 |
14,20 |
14,20 |
14,20 |
14,20 |
|
D |
15,60 |
15,60 |
15,60 |
15,60 |
15,60 |
15,59 |
|
Z |
16,07 |
16,07 |
15,82 |
15,65 |
15,61 |
15,59 |
|
U |
16,30 |
16,15 |
15,82 |
15,65 |
15,61 |
15,59 |
|
Trung bình |
10,91 |
11,03 |
11,03 |
11,03 |
11,03 |
11,03 |
|
Độ lệch chuẩn |
3,13 |
2,81 |
2,72 |
2,69 |
2,68 |
2,68 |
|
x* mới |
10,85 |
11,03 |
11,03 |
11,03 |
11,03 |
11,03 |
|
s* mới |
3,53 |
3,19 |
3,08 |
3,05 |
3,04 |
3,04 |
|
CHÚ THÍCH: Dữ liệu là số đơn vị (U) tính bằng nghìn (k) và lít (l) của mẫu, trong đó đơn vị được xác định bằng nồng độ của mẫu chuẩn quốc tế. |
||||||
5.7. So sánh giá trị ấn định
Khi sử dụng phương pháp mô tả ở 5.2 đến 5.4 để thiết lập giá trị ấn định X, sau từng vòng chương trình thử nghiệm thành thạo, trung bình ổn định x* được rút ra từ các kết quả của vòng đó phải được so sánh với giá trị ấn định. Khi các phương pháp mô tả ở 5.5 và 5.6 được sử dụng để thiết lập giá trị ấn định, giá trị đó, khi có thể, phải được so sánh với giá trị quy chiếu thu được bởi phòng thí nghiệm có năng lực. Độ không đảm bảo chuẩn của hiệu x* – X phải được ước lượng là:
trong đó
s* là độ lệch chuẩn ổn định;
p là số phòng thí nghiệm.
Nếu hiệu này lớn hơn hai lần độ không đảm bảo của nó thì phải tìm nguyên nhân. Những nguyên nhân có thể là:
– độ chệch trong bản thân phương pháp đo,
– độ chệch chung trong các kết quả của các phòng thí nghiệm,
– không đánh giá được các hạn chế của phương pháp khi sử dụng phương pháp mô tả ở phương pháp tiếp cận 5.2,
– độ chệch trong kết quả của “các phòng thí nghiệm chuyên gia” khi sử dụng phương pháp tiếp cận “giá trị đồng thuận từ phòng thí nghiệm chuyên gia”, và
– (các) phương pháp của bên tham gia chệch hoặc một số phòng thí nghiệm chệch khi trung bình đồng thuận ổn định được dùng làm giá trị ấn định.
5.8. Giá trị khuyết
Khi số lượng phép đo lặp n trong thử nghiệm thành thạo là 2 hoặc nhiều hơn, bước đầu tiên trong phân tích kết quả sẽ tính trung bình và độ lệch chuẩn của kết quả của từng phòng thí nghiệm. Sau đó các trung bình được sử dụng, ví dụ, để tính thống kê hiệu năng như mô tả ở Điều 7 và để chuẩn bị biểu đồ hoặc đồ thị như mô tả ở 8.2 và 8.3. Độ lệch chuẩn được dùng, ví dụ, để vẽ đồ thị lặp lại đo được như mô tả ở 8.4 và 8.6.
Mặc dù tất cả các bên tham gia có thể dự kiến thu được cùng một số lượng phép đo lặp nhưng họ có thể thông báo cáo hết số lượng phép đo này, ví dụ, nếu một số thử nghiệm bị hỏng và không thể lặp lại. Quy trình dưới đây được khuyến nghị khi điều này xảy ra.
Nếu phòng thí nghiệm báo cáo ít nhất 0,59n phép đo lặp thì trung bình và độ lệch chuẩn của các phép đo phải được đưa vào tính toán và xử lý như đã báo cáo n phép đo. Báo cáo phải nêu rõ có bao nhiêu phép đo được báo cáo.
Nếu phòng thí nghiệm báo cáo ít hơn 0,59n phép đo lặp thì kết quả của chúng không được đưa vào tính toán các thống kê làm ảnh hưởng đến các phòng thí nghiệm khác. Ví dụ, kết quả của chúng không được đưa vào tính toán giá trị ấn định như mô tả ở 5.6, hay tính độ lệch chuẩn của việc đánh giá sự thành thạo như mô tả ở 6.6. Có thể sử dụng kết quả của các phép đo này để tính thống kê hiệu năng của các phòng thử nghiệm đó như mô tả ở Điều 7, hoặc đưa vào đồ thị mô tả ở Điều 8, nhưng báo cáo phải nêu có bao nhiêu phép đo được báo cáo và rằng số lượng phép đo ít hơn so với số lượng yêu cầu của chương trình.
CHÚ THÍCH: Biện minh cho hệ số 0,59 như sau đây. Độ lệch chuẩn của trung bình của n phép đo lặp là σ/. Nếu số phép đo lặp giảm thì độ lệch chuẩn này tăng lên, vì vậy nếu số lượng phép đo lặp thực tế giảm từ n xuống còn 0,59n thì độ lệch chuẩn tăng lên với hệ số là 1,3.
Điều này có thể được coi là nằm trên ranh giới gia tăng chấp nhận được của độ lệch chuẩn. Do đó, sử dụng giới hạn 0,59 n có thể ngăn ngừa độ lệch chuẩn tăng nhiều hơn giá trị này. Rõ ràng là có một sự tùy ý trong chuẩn mực sử dụng để rút ra nguyên tắc này vì thế điều phối viên có thể thay đổi khi tham vấn các thành viên của chương trình nếu họ muốn.
6. Xác định độ lệch chuẩn cho đánh giá sự thành thạo[xem A.2.1.3, TCVN 7777-1:2008 (ISO/IEC Guide 43-1:1997)]
6.1. Chọn phương pháp
Năm cách tiếp cận vấn đề xác định độ lệch chuẩn cho đánh giá sự thành thạo được môt ả ở 6.2 đến 6.6. Việc lựa chọn các phương pháp này là trách nhiệm của điều phối viên, với sự tham vấn của các thành viên trong chương trình và các tổ chức công nhận liên quan, có tính đến mọi quy định liên quan. Phương pháp mô tả ở 6.6 không áp dụng được khi số lượng phòng thí nghiệm tham gia trong chương trình quá ít. Việc xác định độ lệch chuẩn là trách nhiệm của điều phối viên. Điều phối viên phải chuẩn bị báo cáo cung cấp chi tiết về cách thức có được độ lệch chuẩn đó.
CHÚ THÍCH: TCVN 7777-1:2008 (ISO/IEC Guide 43-1:1997) sử dụng ký hiệu s là độ lệch chuẩn cho đánh giá sự thành thạo. Ký hiệu này thống nhất với cách sử dụng thông thường khi nó đại diện cho độ lệch chuẩn của mẫu. Trong tiêu chuẩn này, đôi khi độ lệch chuẩn cho đánh giá sự thành thạo được rút ra bằng các phương pháp khác, vì thế việc thể hiện bằng ký hiệu khác sẽ thích hợp hơn. Ở đây ký hiệu được chọn.
6.2. Giá trị quy định
6.2.1. Khái quát
Độ lệch chuẩn cho đánh giá sự thành thạo có thể được đặt ở giá trị cần thiết cho một nhiệm vụ cụ thể trong giải thích dữ liệu hoặc có thể được rút ra từ yêu cầu pháp lý.
Phương pháp tiếp cận này có ưu điểm là độ lệch chuẩn cho đánh giá sự thành thạo liên quan trực tiếp đến tuyên bố “sự phù hợp với mục đích” của phương pháp đo.
6.2.2. Ví dụ: Aflatoxin trong các loại hạt, sản phẩm từ hạt, quả vả khô và sản phẩm vả khô
Quy định pháp lý nêu rõ rằng phương pháp sử dụng để thử aflatoxin cần có hệ số biến động tái lập không quá 50% khi giới hạn quy định là 10 μg/kg. Do đó, nếu vật liệu thử được dùng trong chương trình thử nghiệm thành thạo có hàm lượng aflatoxin 10 μg/kg thì quy định này hàm ý rằng độ lệch chuẩn tái lập với vật liệu này không nên lớn hơn 5 μg/kg. Trong trường hợp này, đặt độ lệch chuẩn dùng cho đánh giá sự thành thạo ở 5 μg/kg là thích hợp.
6.3. Theo nhận thức
6.3.1. Khái quát
Độ lệch chuẩn dùng cho đánh giá sự thành thạo có thể được đặt ở giá trị tương ứng với mức hiệu năng mà điều phối viên và thành viên của chương trình mong muốn phòng thí nghiệm có khả năng đạt được.
Với phương pháp tiếp cận này, độ lệch chuẩn dùng cho đánh giá sự thành thạo trở nên tương đương với tuyên bố “phù hợp với mục đích” của phương pháp đo.
Khi độ lệch chuẩn dùng cho đánh giá sự thành thạo được chọn theo quy định hay theo nhận thức, có khả năng giá trị được chọn không khả thi đối với độ tái lập của phương pháp đo. Có thể sử dụng phương pháp dưới đây để kiểm tra xem giá trị được chọn là thực tế, với điều kiện có sẵn thông tin về độ tái lập và độ lặp lại của phương pháp. Cho.
σR là độ lệch chuẩn tái lập, và
σr là độ lệch chuẩn lặp lại,
tính độ lệch chuẩn giữa các phòng thí nghiệm bằng:
σL = (9)
và sau đó tính giá trị của hệ số f bằng cách thay giá trị của σL và σr và giá trị được chọn trong công thức (10).
(10)
trong đó n là số phép đo lặp mà mỗi phòng thí nghiệm thực hiện.
Nếu giá trị f tìm được nhỏ (lấy f < 0,5) nghĩa là giá trị được chọn tương đương với mức độ tái lập mà các phòng thí nghiệm không có khả năng đạt được trong thực tế.
6.3.2. Ví dụ 1: Đo lượng đường trong huyết thanh người
Giả định chấp nhận phòng xét nghiệm y tế cần có khả năng xác định mức đường huyết trong máu trong khoảng ± 10 % giá trị ấn định, riêng đối với nồng độ cực thấp (dưới 60 mg/dl) chấp nhận dung sai ± 6 mg/dl. Thông tin này có thể sử dụng để tính độ lệch chuẩn dùng cho đánh giá sự thành thạo:
a) đối với giá trị ấn định X thấp hơn 60 mg/dl:
= 6,0 / 3,0 = 2,0 mg/dl,
b) đối với giá trị ấn định X cao hơn 60 mg/dl:
= 0,1 X / 3,0 = 0,033 X mg/dl.
Hệ số 3,0 đưa vào ở đây ứng với giá trị tới hạn 3,0 sử dụng trong giải thích điểm số z (xem 7.4).
6.3.3. Ví dụ 2: Xác định hàm lượng xi măng trong bê tông đóng rắn
Hàm lượng xi măng của bê tông thường được đo theo khối lượng tính bằng kilogam xi măng trên mét khối bê tông (nghĩa là kg/m3). Trên thực tế, bê tông được tạo ra theo cấp chất lượng với hàm lượng xi măng cách nhau 25 kg/m3 và các phòng thí nghiệm được mong muốn có khả năng nhận biết chính xác cấp bê tông. Vì lý do này, giá trị được chọn cần không lớn hơn một phần hai 25 kg/m3. Thực nghiệm độ chụm đối với bê tông có hàm lượng xi măng trung bình là 260 kg/m3 cho các kết quả sau đây: σR = 23,2 kg/m3 và σr = 14,3 kg/m3.
Vì vậy
σL = kg/m3 (11)
Lấy n là 2 và thay σL = 18,3 kg/m3, σr = 14,3 kg/m3 và = 12,5 kg/m3 vào công thức (10) ta có:
12,5 = (12)
từ đó có thể tính được f = 0,40. Do đó, chọn = 12,5 kg/m3 nghĩa là phòng thí nghiệm có khả năng đạt được độ lệch chuẩn giữa các phòng thí nghiệm thấp hơn một hệ số là 0,4 so với giá trị tìm được trong thực nghiệm độ chụm. Điều này rõ ràng là không thực tế.
6.4. Từ mô hình tổng quát
6.4.1. Khái quát
Giá trị độ lệch chuẩn dùng cho thử nghiệm thành thạo có thể được rút ra từ mô hình tổng quát đối với độ tái lập của phương pháp đo.
Nhược điểm của cách tiếp cận này là độ tái lập thực của phương pháp đo cụ thể có thể khác biệt đáng kể so với giá trị mô hình đưa ra vì việc sử dụng mô hình tổng quát có nghĩa là độ tái lập chỉ phụ thuộc vào mức của đại lượng đo chứ không phụ thuộc vào đại lượng đo, thủ tục đo hay cỡ mẫu.
6.4.2. Ví dụ: Đường cong Horwitz
Horwitz [3] đưa ra mô hình tổng quát cho độ tái lập của phương pháp phân tích có thể sử dụng để rút ra biểu thức sau đây cho độ lệch chuẩn tái lập:
σR = 0,02c0,8495
trong đó c là nồng độ của mẫu hóa chất cần xác định, tính bằng phần trăm (tỷ khối).
6.5. Từ kết quả thực nghiệm độ chụm
6.5.1. Khái quát
Khi phương pháp đo được sử dụng trong chương trình thử nghiệm thành thạo là phương pháp tiêu chuẩn và có sẵn thông tin về độ lặp lại và tái lập của phương pháp thì độ lệch chuẩn dùng cho đánh giá sự thành thạo có thể được tính bằng cách sử dụng thông tin này, như dưới đây. Cho
σR là độ lệch chuẩn tái lập, và
σr là độ lệch chuẩn lặp lại,
tính độ lệch chuẩn giữa các phòng thí nghiệm bằng:
σL = (14)
và sau đó tính độ lệch chuẩn dùng cho đánh giá sự thành thạo bằng:
= (15)
trong đó n là số phép đo lặp mà mỗi phòng thí nghiệm thực hiện trong một vòng của chương trình.
Khi độ lệch chuẩn lặp lại và tái lập phụ thuộc vào giá trị trung bình của các kết quả thử thì các quan hệ hàm số sẽ được rút ra bằng các phương pháp mô tả trong TCVN 6910-2 (ISO 5725-2). Khi đó, các quan hệ này cần được sử dụng để tính giá trị của độ lệch chuẩn lặp lại và tái lập thích hợp với giá trị ấn định được sử dụng trong thử nghiệm thành thạo.
6.5.2. Ví dụ: Xác định hàm lượng xi măng trong bê tông đóng rắn
Với các dữ liệu đã sử dụng trong ví dụ ở 6.3, công thức (15) cho độ lệch chuẩn đối với thử nghiệm thành thạo là
= kg/m3 (16)
giả định rằng n = 2 phép đo lặp lại được thực hiện.
6.6. Từ dữ liệu được trong một vòng của chương trình thử nghiệm thành thạo
6.6.1. Khái quát
Với cách tiếp cận này, độ lệch chuẩn dùng để đánh giá sự thành thạo của các bên tham gia vòng chương trình được rút ra từ kết quả do các bên tham gia vòng đó báo cáo. Độ lệch chuẩn phải là độ lệch chuẩn ổn định của các kết quả mà tất cả các bên tham gia báo cáo, tính toán bằng cách sử dụng thuật toán A ở Phụ lục C. Trong trường hợp này, kết quả do một bên tham gia báo cáo phải là trung bình của n phép đo lặp mà bên tham gia đó thu được từ trong vòng thử.
Có thể sử dụng các phương pháp tính khác thay cho thuật toán A, với điều kiện là chúng có cơ sở thống kê tốt và báo cáo mô tả phương pháp được sử dụng.
Nhược điểm của cách tiếp cận này là giá trị của có thể khác biệt đáng kể giữa các vòng, gây khó khăn cho phòng thí nghiệm trong việc sử dụng các giá trị điểm số z để tìm ra xu hướng duy trì qua nhiều vòng. Nhược điểm này có thể được khắc phục trong một chương trình được thiết lập bằng cách sử dụng giá trị ổn định chung của độ lệch chuẩn thu được từ một số vòng, tính toán bằng thuật toán S trong Phụ lục C.
6.6.2. Ví dụ: Nồng độ kháng thể
Bảng 2 và 3 cung cấp ví dụ về cách tiếp cận này.
6.7. So sánh giá trị độ chụm rút ra từ thử nghiệm thành thạo với giá trị thiết lập
Như một cách kiểm tra hiệu năng của các bên tham gia và để đo lường lợi ích của chương trình đối với các bên tham gia, khuyến nghị điều phối viên áp dụng quy trình sau đây. Các kết quả thu được trong từng vòng của chương trình thử nghiệm thành thạo cần được sử dụng để tính các ước lượng độ lệch chuẩn lặp lại và tái lập của phương pháp đo bằng cách sử dụng các phương pháp ổn định mô tả trong TCVN 6910-5 (ISO 5725-5). Các ước lượng này cần được vẽ thành đồ thị theo chuỗi thời gian, cùng với các giá trị của độ lệch chuẩn lặp lại và tái lập thu được trong thực nghiệm độ chụm (nếu có).
Sau đó, các đồ thị này cần được điều phối viên kiểm tra. Nếu chung cho thấy các giá trị độ chụm thu được trong thử nghiệm thành thạo sai khác hai lần hoặc hơn hai lần so với các giá trị thu được trong thực nghiệm độ chụm thì điều phối viên cần nghiên cứu nguyên nhân tại sao. Nếu chúng cho thấy độ chụm của phương pháp đo không cải thiện theo thời gian thì các gợi ý là:
– các phòng thí nghiệm tham gia không nghiên cứu nguyên nhân của các tín hiệu hành động và cảnh báo hoặc không thực hiện hành động khắc phục thích đáng;
– các phòng thí nghiệm tham gia không có khả năng nhận biết nguyên nhân của tín hiệu hành động và cảnh báo;
– phương pháp nằm trong tình trạng kiểm soát thống kê và các kết luận đáng tin cậy có thể dựa trên dữ liệu mà phương pháp đưa ra.
7. Tính toán thống kê hiệu năng
7.1. Ước lượng độ chệch của phòng thí nghiệm [xem A.2.1.4, điểm a) TCVN 7777-1:2008 (ISO/IEC Guide 43-1:1997)]
7.1.1. Khái quát
Lấy x biểu thị cho kết quả (hoặc trung bình các kết quả) do bên tham gia báo cáo cho phép đo một đặc trưng của vật liệu thử ở một vòng của chương trình thử nghiệm thành thạo.
Khi đó ước lượng độ chệch D của phòng thí nghiệm, khi đo đặc trưng đó, có thể được tính là:
D = x – X (17)
trong đó X là giá trị ấn định.
Không nên sử dụng thống kê hiệu năng liên quan đến giá trị tuyệt đối của độ chệch phòng thí nghiệm hay D2 vì chúng không cho thấy dấu của độ chệch.
7.1.2. Giải thích độ chệch phòng thí nghiệm
Khi bên tham gia báo cáo kết quả làm tăng độ chệch phòng thí nghiệm nhiều hơn 3,0 hay nhỏ hơn – 3,0 thì kết quả phải được coi là đưa ra “tín hiệu hành động”. Tương dự, độ chệch phòng thí nghiệm cao hơn 2,0 hay thấp hơn -2,0 phải được gọi là đưa ra “tín hiệu cảnh báo”. Một “tín hiệu hành động” đơn trong một vòng hay hai “tín hiệu cảnh báo” trong các vòng liên tiếp phải được coi là bằng chứng rằng có sự bất thường xảy ra đòi hỏi phải nghiên cứu. Chuẩn mực này tương đương với chuẩn mực nêu trong 7.4 đối với điểm số z theo nghĩa là nó đưa ra tín hiệu hành động và cảnh báo tương tự.
Lý giải cho việc sử dụng các hệ số 2,0 và 3,0 ở đây (và trong các chuẩn mực tương tự khác tiếp theo đây) như nêu sau đây. Nếu X và là các ước lượng tốt của trung bình và độ lệch chuẩn của tổng thể mà từ đó giá trị x được rút ra, và phân bố cơ sở là phân bố chuẩn, khi đó giá trị D sẽ có phân bố xấp xỉ chuẩn với trung bình bằng “không” và độ lệch chuẩn . Trong trường hợp này, chỉ khoảng 0,3 % độ chệch phòng thí nghiệm được ước lượng có thể nằm ngoài khoảng -3,0 < D < 3,0 và chỉ khoảng 5 % có thể nằm ngoài khoảng -2,0 < D < 2,0 . Vì xác xuất này thấp như vậy nên ít có khả năng xuất hiện tín hiệu hành động khi không có vấn đề thực sự, do đó có một khả năng hợp lý trong việc xác định nguyên nhân bất thường khi tín hiệu hành động được đưa ra.
Khi độ lệch chuẩn dùng cho đánh giá sự thành thạo được cố định theo một trong hai phương pháp mô tả ở 6.2, 6.3 hay 6.4 có thể có khác biệt đáng kể do độ lệch chuẩn tái lập và khi đó xác suất 0,3% và 5,0 % sẽ không áp dụng được nữa.
Khi độ lệch chuẩn dùng cho đánh giá sự thành thạo được cố định theo một trong hai phương pháp mô tả ở 6.2 hay 6.3, có thể hữu ích cho các bên tham gia sử dụng thống kê hiệu năng thích hợp để có thể so sánh trực tiếp với yêu cầu hiệu năng quy định hay được nhận biết. Ví dụ, trong ví dụ ở 6.3, trong đó mục tiêu đối với sai số trong mẫu glucoza là ± 10 % giá trị ấn định, có thể tuân theo ví dụ đó, rút ra độ lệch chuẩn cho đánh giá sự thành thạo là 3,33 %, tính điểm số z và theo 7.4. Tương tự, có thể tính độ chệch phòng thí nghiệm như chênh lệch phần trăm (mô tả ở 7.2) và so sánh trực tiếp với mục tiêu là 10 %.
7.1.3. Ví dụ: Nồng độ kháng thể
Bảng 4 trình bày kết quả của việc áp dụng phương pháp này với dữ liệu ở Bảng 2 và Hình 3 thể hiện đồ thị các ước lượng độ chệch phòng thí nghiệm. So sánh Hình 2 và Hình 3 cho thấy rằng độ chệch phòng thí nghiệm có cùng phân bố với dữ liệu gốc. (ngoài các ảnh hưởng nhỏ do làm tròn) nhưng chúng đều tập trung quanh giá trị không.

CHÚ THÍCH: Dữ liệu là số đơn vị (U) tính bằng nghìn (K) trên lít (l) mẫu, trong đó đơn vị được xác định bằng nồng độ của mẫu chuẩn quốc tế.
Hình 3 – Nồng độ của ba kháng thể gây dị ứng lgE –
Biểu đồ các ước lượng độ chệch phòng thí nghiệm (dữ liệu lấy từ Bảng 4)
Bảng 4 – Nồng độ kháng thể gây dị ứng lgE (d1, f1 và e3) –
Ước lượng độ chệch phòng thí nghiệm
|
Phòng thí nghiệm |
Nồng độ |
||
|
d1 kU/l |
f1 kU/l |
e3 kU/l |
|
|
A |
0,27 |
-0,14 |
0,67 |
|
B |
-2,74 |
-1,09 W |
-1,83 |
|
C |
0,87 |
0,40 |
0,80 |
|
D |
4,57 |
-0,07 |
0,80 |
|
E |
2,37 |
0,08 |
0,49 |
|
F |
1,47 |
-0,12 |
0,19 |
|
G |
-0,63 |
0,05 |
1,59 |
|
H |
-1,65 |
-0,69 |
-0,85 |
|
I |
3,17 |
-0,09 |
0,13 |
|
J |
1,07 |
0,56 |
0,40 |
|
K |
-2,93 |
1,27 W |
-0,65 |
|
L |
-0,23 |
-0,44 |
0,35 |
|
M |
2,77 |
-0,31 |
1,24 |
|
N |
-4,03 |
-0,33 |
-0,95 |
|
O |
-0,18 |
-0,03 |
-1,55 |
|
P |
-8,85 W |
0,69 |
-2,47 |
|
Q |
-2,64 |
0,00 |
-0,55 |
|
R |
-4,08 |
0,09 |
-0,83 |
|
S |
0,77 |
-0,25 |
0,51 |
|
T |
-0,13 |
-1,03 W |
-1,55 |
|
U |
5,27 |
0,56 |
1,25 |
|
V |
-1,32 |
-0,62 |
-1,02 |
|
W |
-0,53 |
0,10 |
1,00 |
|
X |
2,57 |
0,40 |
1,18 |
|
Y |
-0,93 |
-0,20 |
-1,17 |
|
Z |
5,04 |
0,86 |
3,87 A |
|
a |
-2,56 |
0,33 |
0,29 |
|
3,0 |
9,12 |
1,50 |
3,75 |
|
2,0 |
6,08 |
1,00 |
2,50 |
|
-2,0 |
-6,08 |
-1,00 |
-2,05 |
|
-3,0 |
-9,12 |
-1,50 |
-3,75 |
|
CHÚ THÍCH 1: Theo dữ liệu nồng độ, A = tín hiệu hành động và W = tín hiệu cảnh báo. CHÚ THÍCH 2: Độ chệch phòng thí nghiệm trong bảng này được rút ra từ dữ liệu cho trong Bảng 2, sử dụng các trung bình ổn định trong Bảng 2 làm giá trị ấn định cho ba mức. Giới hạn hành động và cảnh báo ở cuối bảng được tính bằng cách sử dụng độ lệch chuẩn ổn định trong Bảng 2 làm độ lệch chuẩn dùng cho đánh giá sự thành thạo. CHÚ THÍCH 3: Dữ liệu là số đơn vị (U) tính bằng nghìn (K) của mẫu, trong đó đơn vị được xác định bằng nồng độ của mẫu chuẩn quốc tế. |
|||
7.2. Chênh lệch phần trăm [xem A.2.1.4, điểm b) TCVN 7777-1:2008 (ISO/IEC 43-1:1997)]
7.2.1. Khái quát
Với ký hiệu như ở 7.1, chênh lệch phần trăm được tính là
D% = 100(x-X)/X
7.2.2. Giải thích độ chệch phòng thí nghiệm
Chênh lệch phần trăm phải được giải thích bằng cách sử dụng các hướng dẫn tương ứng với giá trị được cho đối với độ chệch thí nghiệm ở 7.1, nghĩa là khi bên tham gia báo cáo kết quả mà kết quả đó có chênh lệch phần trăm lớn hơn 300 / X% hay thấp hơn -300 / X% thì kết quả phải được coi là đưa ra “tín hiệu hành động”. Tương tự, chênh lệch phần trăm cao hơn 200 /X% hay thấp hơn – 200 / X% phải được đưa ra “tín hiệu cảnh báo”. Một “tín hiệu hành động” đơn hay hai “tín hiệu cảnh báo” trong hai vòng liên tiếp phải được xem là bằng chứng có sự bất thường xảy ra đòi hỏi phải nghiên cứu.
7.2.3. Ví dụ: Nồng độ kháng thể
Bảng 5 trình bày kết quả của việc áp dụng phương pháp này với dữ liệu ở Bảng 2 và Hình 4 thể hiện đồ thị chênh lệch phần trăm. So sánh Hình 2 và Hình 4 cho thấy rằng chênh lệch phần trăm có cùng phân bố với dữ liệu gốc (ngoài các ảnh hưởng nhỏ do làm tròn) nhưng chúng đều tập trung quanh giá trị không, giống như ước lượng độ chệch phòng thí nghiệm.

CHÚ THÍCH: Dữ liệu là số đơn vị (U) tính bằng nghìn (k) trên lít (l) mẫu, trong đó đơn vị được xác định bằng nồng độ của mẫu chuẩn quốc tế.
Hình 4 – Nồng độ của ba kháng thể gây dị ứng lgE –
Biểu đồ chênh lệch phần trăm (dữ liệu lấy từ Bảng 5)
Bảng 5 – Nồng độ của ba kháng thể gây dị ứng lgE (d1, f1 và e3) – Chênh lệch phần trăm
|
Phòng thí nghiệm |
Chênh lệch phần trăm |
||
|
d1 % |
f1 % |
e3 % |
|
|
A |
2 |
-8 |
15 |
|
B |
-25 |
-60 W |
-42 |
|
C |
8 |
22 |
18 |
|
D |
41 |
-4 |
18 |
|
E |
21 |
4 |
11 |
|
F |
13 |
-7 |
4 |
|
G |
-6 |
3 |
37 |
|
H |
-15 |
-38 |
-20 |
|
I |
29 |
-5 |
3 |
|
J |
10 |
31 |
9 |
|
K |
-27 |
69 W |
-15 |
|
L |
-2 |
-24 |
8 |
|
M |
25 |
-17 |
29 |
|
N |
-37 |
-18 |
-22 |
|
O |
-2 |
-2 |
-36 |
|
P |
-80 W |
38 |
-57 |
|
Q |
-24 |
0 |
-13 |
|
R |
-37 |
5 |
-19 |
|
S |
7 |
-14 |
12 |
|
T |
-1 |
-56 |
-36 |
|
U |
48 |
31 |
29 |
|
V |
-12 |
-34 |
-23 |
|
W |
-5 |
5 |
23 |
|
X |
23 |
22 |
27 |
|
Y |
-8 |
-11 |
-27 |
|
Z |
46 |
47 |
89 A |
|
a |
-23 |
18 |
7 |
|
300 / X |
82,7 |
82,0 |
86,2 |
|
200 / X |
55,1 |
54,6 |
57,5 |
|
-200 / X |
-55,1 |
-54,6 |
-57,5 |
|
-300 / X |
-82,7 |
-82,0 |
-86,2 |
|
CHÚ THÍCH 1: Theo dữ liệu nồng độ, A = tín hiệu hành động và W = tín hiệu cảnh báo. CHÚ THÍCH 2: Độ chệch phòng thí nghiệm trong bảng này được rút ra từ dữ liệu cho trong Bảng 2, sử dụng các trung bình ổn định trong Bảng 2 làm giá trị ấn định cho ba mức. Giới hạn hành động và cảnh báo ở cuối bảng được tính bằng cách sử dụng độ lệch chuẩn ổn định trong Bảng 2 làm độ lệch chuẩn dùng cho đánh giá sự thành thạo. |
|||
7.3. Hạng và hạng phần trăm [xem A.2.1.4, điểm c) TCVN 7777-1:2008 (ISO/IEC Guide 43-1:1997)]
7.3.1. Khái quát
Với kết quả từ p phòng thí nghiệm trong vòng thử nghiệm thành thạo, có thể phân hạng bằng cách ấn định hạng 1 cho phòng thí nghiệm báo cáo kết quả thấp nhất, ấn định hạng 2 cho phòng thí nghiệm báo cáo kết quả thấp tiếp theo, và tương tự như vậy cho đến khi hạng p được ấn định cho phòng thí nghiệm báo cáo kết quả cao nhất. Nếu hai hay nhiều kết quả bằng nhau thì chúng được ấn định cùng một hạng là trung bình cộng. Ví dụ, trong Bảng 2, phòng thí nghiệm C và X đều báo cáo nồng độ f1 là 2,23. Chúng có cùng hạng 21 và 22, vì vậy trong Bảng 6 chúng cùng được ấn định hạng 21,5. Nếu thử nghiệm liên quan đến nhiều đại lượng đo thì các hạng được ấn định riêng cho từng đại lượng đó.
Nếu các hạng được ký hiệu là i = 1, 2, …, p thì hạng phần trăm được tính là 100 (i – 0,5)/p%. Ví dụ về tính hạng phần trăm được cho trong Bảng 6.
Bảng 6 – Nồng độ của ba kháng thể gây dị ứng lgE (d1, f1 và e3) –
Hạng và hạng phần trăm
|
Phòng thí nghiệm |
Hạng |
Hạng phần trăm |
||||
|
d1 |
f1 |
e3 |
d1 % |
f1 % |
e3 % |
|
|
A |
16 |
10 |
19 |
57 |
35 |
69 |
|
B |
5 |
1 |
2 |
17 |
2 |
6 |
|
C |
18 |
21,5 |
20,5 |
65 |
78 |
74 |
|
D |
25 |
13 |
20,5 |
91 |
46 |
74 |
|
E |
21 |
17 |
17 |
76 |
61 |
61 |
|
F |
20 |
11 |
13 |
72 |
39 |
46 |
|
G |
11 |
16 |
26 |
39 |
57 |
94 |
|
H |
8 |
3 |
8 |
28 |
9 |
28 |
|
I |
24 |
12 |
12 |
87 |
43 |
43 |
|
J |
19 |
23,5 |
16 |
69 |
85 |
57 |
|
K |
4 |
27 |
10 |
13 |
98 |
35 |
|
L |
13 |
5 |
15 |
46 |
17 |
54 |
|
M |
23 |
7 |
24 |
83 |
24 |
87 |
|
N |
3 |
6 |
7 |
9 |
20 |
24 |
|
O |
14 |
14 |
3,5 |
50 |
50 |
11 |
|
P |
1 |
25 |
1 |
2 |
91 |
2 |
|
Q |
6 |
15 |
11 |
20 |
54 |
39 |
|
R |
2 |
18 |
9 |
6 |
65 |
31 |
|
S |
17 |
8 |
18 |
61 |
28 |
65 |
|
T |
15 |
2 |
3,5 |
54 |
6 |
11 |
|
U |
27 |
23,5 |
25 |
98 |
85 |
91 |
|
V |
9 |
4 |
6 |
31 |
13 |
20 |
|
W |
12 |
19 |
22 |
43 |
69 |
80 |
|
X |
22 |
21,5 |
23 |
80 |
78 |
83 |
|
Y |
10 |
9 |
5 |
35 |
31 |
17 |
|
Z |
26 |
26 |
27 |
94 |
94 |
98 |
|
a |
7 |
20 |
14 |
24 |
72 |
50 |
7.3.2. Giải thích hạng và phần trăm
Giải thích về hạng hay hạng phần trăm không bao gồm giả định dữ liệu tuân thủ theo một phân bố xác suất cụ thể và việc rút ra các dữ liệu không sử dụng giá trị ấn định hay độ lệch chuẩn dùng cho đánh giá sự thành thạo. Do đó, hạng và hạng phần trăm cung cấp phương pháp đơn giản để xác định các phòng thí nghiệm báo cáo các kết quả cực trị nhất. Chúng đặc biệt được sử dụng ở những vòng đầu tiên của chương trình thử nghiệm thành thạo khi chúng có thể được sử dụng để xác định những phòng thí nghiệm có những cải tiến về hiệu năng có nhiều khả năng đạt được nhất. Tuy nhiên, cần lưu ý cảnh báo nêu trong 6.6.5 của TCVN 7777-1:2008 (ISO Guide 43-1:1997): “Báo cáo hiệu năng bằng cách phân cấp các phòng thí nghiệm thành bảng hiệu năng của họ không được khuyến nghị trong thử nghiệm thành thạo. Vì vậy, việc phân cấp chỉ nên sử dụng với thận trọng đặc biệt vì nó có thể bị làm sai lệch và dẫn đến giải thích sai”.
7.4. Điểm số z [xem A.2.1.4, điểm d) TCVN 7777-1:2008 (ISO/IEC Guide 43-1:1997)]
7.4.1. Khái quát
Với ký hiệu như ở 7.2, điểm số z được tính bằng:
z = (x – X) / (19)
trong đó là độ lệch chuẩn dùng cho đánh giá sự thành thạo.
CHÚ THÍCH: TCVN 7777 (ISO/IEC Guide 43) sử dụng ký hiệu s cho độ lệch chuẩn trong định nghĩa về điểm số z. Điều này thích hợp khi đại lượng này được rút ra như độ lệch chuẩn của một số kết quả nhưng không thích hợp trong các trường hợp khác (ví dụ, khi được tính từ các kết quả của thực nghiệm độ chụm hoặc bằng cách tham chiếu mô hình tổng quát như trong 6.4).
7.4.2. Giải thích điểm số z
Khi bên tham gia báo cáo kết quả làm tăng điểm số z lên cao hơn 3,0 hay thấp hơn -3,0 thì kết quả phải được coi là đưa ra “tín hiệu hành động”. Tương tự, điểm số z cao hơn 2,0 hay thấp hơn -2,0 phải được coi là đưa ra “tín hiệu cảnh báo”. Một “tín hiệu hành động” đơn hay hai “tín hiệu cảnh báo” trong hai vòng liên tiếp phải được xem là bằng chứng có sự bất thường xảy ra đòi hỏi phải nghiên cứu.
Với các chương trình thử nghiệm thành thạo có số lượng rất lớn phòng thí nghiệm tham gia (ví dụ trên 100 phòng thí nghiệm) thì có thể sử dụng biểu đồ xác suất chuẩn như cho trong 7.9 và/hoặc Hình 6 để bổ sung cho phần giải thích điểm số z. Ngược lại, khi chỉ có một số lượng nhỏ phòng thí nghiệm (ví dụ ít hơn 10 phòng thí nghiệm), thì có thể không đưa ra tín hiệu nào. Trong trường hợp này, phương pháp đồ thị kết hợp các điểm qua nhiều vòng sẽ đưa ra chỉ thị hữu ích về hiệu năng của các phòng thí nghiệm hơn so với kết quả của các vòng đơn lẻ.
7.4.3. Ví dụ: Nồng độ kháng thể
Điểm số z rút ra bằng cách sử dụng trung bình ổn định và độ lệch chuẩn tính được như thể hiện trong Bảng 2 được cho trong Bảng 7 và đồ thị ở Hình 5. So sánh Hình 2 và 5 cho thấy rằng điểm số z có cùng phân bố với dữ liệu gốc (ngoài các ảnh hưởng nhỏ do làm tròn) nhưng chúng đều tập trung quanh giá trị không, giống như ước lượng độ chệch phòng thí nghiệm.

Hình 5 – Nồng độ của ba kháng thể gây dị ứng lgE – Biểu đồ điểm số z (dữ liệu lấy từ Bảng 7)
Bảng 7 – Nồng độ của ba kháng thể gây dị ứng lgE (d1, f1 và e3) – điểm số z
|
Phòng thí nghiệm |
Điểm số z |
||
|
d1 |
f1 |
e3 |
|
|
A |
0,09 |
-0,28 |
0,54 |
|
B |
-0,90 |
-2,18 W |
-1,46 |
|
C |
0,29 |
0,80 |
0,64 |
|
D |
1,50 |
-0,14 |
0,64 |
|
E |
0,78 |
0,16 |
0,39 |
|
F |
0,48 |
-0,24 |
0,15 |
|
G |
-0,21 |
0,10 |
1,27 |
|
H |
-0,54 |
-1,38 |
-0,68 |
|
I |
1,04 |
-0,18 |
0,10 |
|
J |
0,35 |
1,12 |
0,32 |
|
K |
-0,96 |
2,54 W |
-0,52 |
|
L |
-0,08 |
-0,88 |
0,28 |
|
M |
0,91 |
-0,62 |
0,99 |
|
N |
-1,33 |
-0,66 |
-0,76 |
|
O |
-0,06 |
-0,06 |
-1,24 |
|
P |
-2,91 W |
1,38 |
-1,98 |
|
Q |
-0,87 |
0,00 |
-0,44 |
|
R |
-1,34 |
0,18 |
-0,66 |
|
S |
0,25 |
-0,50 |
0,41 |
|
T |
-0,04 |
-2,06 W |
-1,24 |
|
U |
1,73 |
1,12 |
1,00 |
|
V |
-0,43 |
-1,24 |
-0,82 |
|
W |
-0,17 |
0,20 |
0,80 |
|
X |
0,85 |
0,80 |
0,94 |
|
Y |
-0,31 |
-0,40 |
-0,94 |
|
Z |
1,66 |
1,72 |
3,10 A |
|
a |
-0,84 |
0,66 |
0,23 |
|
CHÚ THÍCH 1: Theo dữ liệu nồng độ, A = tín hiệu hành động và W = tín hiệu cảnh báo. CHÚ THÍCH 2: Điểm số z trong bảng này được rút ra từ dữ liệu cho trong Bảng 2, sử dụng các trung bình ổn định trong Bảng 2 làm giá trị ấn định cho ba mức và sử dụng độ lệch chuẩn ổn định trong Bảng 2 làm độ lệch chuẩn dùng cho đánh giá sự thành thạo. Do đó, công thức tính điểm số z trong ví dụ này là z = (x – X)/ = (x – x*)/s*. |
|||
7.5. Số En [xem A.2.1.4, điểm e) TCVN 7777-1:2008 (ISO/IEC Guide 43-1:1997)]
Thống kê hiệu năng này được tính là:
(20)
trong đó
X là giá trị ấn định xác định trong phòng thí nghiệm quy chiếu;
Uref là độ không đảm bảo mở rộng của X;
Ulab là độ không đảm bảo mở rộng của kết quả x của bên tham gia.
Ngược lại với giá trị tới hạn 2,0 và 3,0 dùng với điểm số z, số En thường được sử dụng với giá trị tới hạn 1,0. Điều này là vì số En được tính bằng cách sử dụng độ không đảm bảo mở rộng trong mẫu số thay cho độ lệch chuẩn.
CHÚ THÍCH 1: Số En nên được dùng cẩn trọng khi bên tham gia có hiểu biết ít về độ không đảm bảo của mình và có thể không báo cáo một cách thống nhất. Tuy nhiên, việc cung cấp thông tin kết hợp về độ không đảm bảo trong giải thích kết quả thử nghiệm thành thạo có thể đóng vai trò chính trong việc cải thiện hiểu biết của họ về chủ đề khó này.
Khi độ không đảm bảo mở rộng được tính bằng cách sử dụng hệ số phủ 2,0 giá trị tới hạn 1,0 của số En tương đương với giá trị tới hạn 2,0 sử dụng với điểm số z.
CHÚ THÍCH 2: Khi độ không đảm bảo được ước lượng theo cách thức phù hợp với Hướng dẫn trình bày độ không đảm bảo đo (GUM), số En thể hiện hiệu lực của ước lượng độ không đảm bảo mở rộng gắn với từng kết quả. Giá trị của < 1 cung cấp bằng chứng khách quan ước lượng độ không đảm bảo nhất quán với định nghĩa về độ không đảm bảo mở rộng nêu trong GUM.
7.6. Điểm số z’
7.6.1. Khái quát
Với ký hiệu như ở 7.4, điểm số z’ được tính bằng:
z’ = (x – X)/ (21)
trong đó ux là độ không đảm bảo chuẩn của giá trị ấn định X.
Công thức (21) có thể được sử dụng khi giá trị ấn định không được tính bằng cách sử dụng các kết quả do các bên tham gia báo cáo. Vì vậy, nó có thể được sử dụng khi giá trị ấn định thu được bằng các phương pháp mô tả ở 5.2, 5.3 và 5.4, và khi phương pháp mô tả trong 5.5 được sử dụng và các phòng thí nghiệm chuyên gia không tham gia vào thử nghiệm thành thạo. Khi phương pháp mô tả trong 5.6 được sử dụng, giá trị ấn định có tương quan với các kết quả do bên tham gia báo cáo vì vậy việc sử dụng điểm số z’ xác định như công thức (21) là không hợp lý.
7.6.2. Giải thích điểm số z’
Điểm số z’ phải được giải thích theo cách tương tự như điểm số z (xem 7.4) và sử dụng cùng giá trị tới hạn 2,0 và 3,0.
CHÚ THÍCH: Chuẩn mực nêu ở 7.1 và 7.2 đối với việc giải thích độ chệch phòng thí nghiệm và chênh lệch phần trăm có thể sửa đổi tương tự bằng cách thay bằng .
7.6.3. Sử dụng điểm số z’
So sánh công thức điểm số z và điểm số z’ ở 7.4 và 7.6 cho thấy các điểm số z’ của một vòng thuộc chương trình thử nghiệm thành thạo sẽ đều nhỏ hơn các điểm số z tương ứng một hằng số bằng
/
Khi thỏa mãn hướng dẫn về giới hạn không đảm bảo giá trị ấn định ở 4.2, hệ số này sẽ nằm trong dải:
0,96 ≤ / ≤ 1,00 (22)
Do đó, trong trường hợp này, điểm số z’ sẽ gần như đồng nhất với điểm số z, và có thể kết luận rằng độ không đảm bảo của giá trị ấn định là không đáng kể.
Khi không thỏa mãn hướng dẫn ở 4.2, chênh lệch về độ lớn của điểm số z’ và điểm số z có thể làm cho một số điểm số z vượt quá giá trị tới hạn 2,0 hoặc 3,0 và vì vậy đưa ra “tín hiệu cảnh báo” hoặc “tín hiệu hành động”, trong khi điểm số z’ tương ứng không vượt quá các giá trị tới hạn này và do đó không đưa ra tín hiệu.
Khi quyết định sử dụng điểm số z hay điểm số z’, điều phối viên phải xem xét các khía cạnh dưới đây.
a) Độ không đảm bảo của giá trị ấn định có đáp ứng hướng dẫn ở 4.2 không? Nếu đáp ứng thì không chắc có lợi từ việc sử dụng điểm số z’.
b) Khi không đáp ứng hướng dẫn ở 4.2 thì khuyến nghị sử dụng điểm số z’ mặc dù phức tạp hơn và khó khăn trong việc giải thích cho người sử dụng.
c) Hệ quả nghiêm trọng thế nào đối với các phòng thí nghiệm khi kết quả của họ làm tăng tín hiệu cảnh báo hoặc tín hiệu hành động? Các kết quả có được sử dụng để loại phòng thử nghiệm không được tiến hành phương pháp đo đối với một số nhóm người sử dụng không?
7.7. Điểm số Zeta ()
7.7.1. Khái quát
Với ký hiệu như ở 7.4, điểm số z được tính bằng:
z = (x – X)/ (23)
trong đó ux là ước lượng độ không đảm bảo chuẩn của kết quả phòng thí nghiệm và uX là độ không đảm bảo chuẩn của giá trị ấn định X.
Công thức (23) có thể được sử dụng khi giá trị ấn định không được tính từ các kết quả do các bên tham gia báo cáo. Vì vậy, nó có thể được sử dụng khi giá trị ấn định thu được bằng các phương pháp mô tả ở 5.2, 5.3 và 5.4, và khi phương pháp mô tả trong 5.5 được sử dụng và các phòng thí nghiệm chuyên gia không tham gia vào thử nghiệm thành thạo. Khi phương pháp mô tả trong 5.6 được sử dụng giá trị ấn định có sự tương quan với các kết quả do bên tham gia báo cáo vì vậy việc sử dụng điểm số z xác định như công thức (23) là không hợp lý.
CHÚ THÍCH 1: Điểm số z khác với số En nhờ sử dụng độ không đảm bảo chuẩn u(x) chứ không phải độ không đảm bảo mở rộng U(x).
CHÚ THÍCH 2: Hiện tại, thực tế phổ biến là kết hợp thông tin do các phòng thí nghiệm tham gia cung cấp về độ không đảm bảo của họ trong các điểm sử dụng của chương trình thử nghiệm thành thạo. Tuy nhiên, thông tin như vậy có thể trở thành báo cáo rộng rãi hơn. 7.7 cung cấp hướng dẫn cho điều phối viên về cách thức kết hợp thông tin này khi sẵn có. Hiện tại, thông tin về độ không đảm bảo của phép đo được yêu cầu bởi TCVN ISO/IEC 17025 (ISO/IEC 17025), vì vậy đối với các chương trình thử nghiệm thành thạo liên quan đến các phòng thí nghiệm công bố phù hợp với tiêu chuẩn này, điều phối viên cần hướng dẫn cách thức xử lý thông tin như vậy.
7.7.2. Giải thích điểm số z
Khi có một hệ thống hoạt động hiệu quả cho việc xác nhận hiệu lực các ước lượng độ không đảm bảo chuẩn của các kết quả của phòng thử nghiệm, có thể sử dụng điểm số z thay cho điểm số z, và phải giải thích theo cách tương tự như đếm số z (xem 7.4) và sử dụng cùng giá trị tới hạn 2,0 và 3,0.
Khi không có hệ thống như vậy thì chỉ được sử dụng điểm số z kết hợp với điểm số z, như một sự hỗ trợ cho việc cải thiện hiệu năng của phòng thí nghiệm, như dưới đây. Nếu phòng thí nghiệm thu được điểm số z liên tục vượt quá giá trị giới hạn 3,0, họ có thể thấy hữu ích khi kiểm tra từng bước quy trình thử nghiệm của mình và rút ra bảng các thành phần độ không đảm bảo cho quy trình đó. Bảng các thành phần độ không đảm bảo sẽ nhận biết các bước trong quy trình trong đó xuất hiện những độ không đảm bảo lớn nhất, sao cho phòng thí nghiệm có thể thấy những nơi cần nỗ lực thêm để đạt được sự cải thiện. Nếu điểm số z của họ cũng liên tục vượt quá giá trị tới hạn 3,0 thì có nghĩa là bảng thành phần độ không đảm bảo không bao gồm tất cả các nguồn độ không đảm bảo quan trọng (nghĩa là họ thiếu một số nguồn quan trọng).
Nếu phòng thí nghiệm có độ chệch lớn và khoảng không đảm bảo X ± Ux không bao gồm giá trị ấn định thì phòng thí nghiệm đó cũng sẽ có điểm số z hoặc số En lớn.
7.8. Điểm số Ez
Điểm số Ez có thể được xác định là: Ez- = và Ez+ =
Ở đây, X là giá trị ấn định rút ra bằng việc sử dụng 7.4 hoặc 7.6 hoặc giá trị quy chiếu rút ra bằng cách sử dụng 7.5, còn UX là độ không đảm bảo mở rộng của X.
x là giá trị của phòng thí nghiệm và Ux là độ không đảm bảo mở rộng của x. Ux có thể bằng 2 hoặc 3 ở 7.4 và 7.6 và Ulab ở 7.5.
Việc phổ biến là so sánh các giá trị của Ez với giá trị tới hạn 1,0:
a) Khi cả Ez- và Ez+ nằm trong dải -1,0 đến 1,0 thì hiệu năng của phòng thí nghiệm là thỏa mãn;
b) Khi một trong Ez- và Ez+ nằm ngoài dải -1,0 đến 1,0 thì hiệu năng của phòng thí nghiệm có vấn đề;
c) Khi cả Ez- và Ez+ đều thấp hơn -1,0 hoặc đều cao hơn 1,0 thì hiệu năng của phòng thí nghiệm là không thỏa mãn.
7.9. Ví dụ về phân tích dữ liệu khi độ không đảm bảo được báo cáo
7.9.1. Khái quát
Các đồ thị như thể hiện trên Hình 6 và 7 đưa ra sự tổng hợp hữu ích các kết quả của phòng thí nghiệm và độ không đảm bảo của chúng. Các phòng thí nghiệm có độ chệch phòng thí nghiệm lớn nhất cũng sẽ có điểm số z lớn nhất. (Chúng sẽ xuất hiện ở một trong hai đầu của đồ thị).
Bảng 8 đưa ra dữ liệu xác thực thu được trong một bài tập trong đó 181 phòng thí nghiệm đã báo cáo kết quả với độ không đảm bảo đối với chì trong nước. Dữ liệu này được báo cáo theo đơn vị mol/l. Chúng đã được nhân với 1010 để cho các giá trị dễ quản lý hơn. Điều này có nghĩa là các kết quả không có cùng độ không đảm bảo cũng như cùng độ chệch. Mỗi kết quả có độ chệch riêng Di thu được bằng tổng Độ chệch phương pháp và Độ chệch phòng thí nghiệm; ngoài ra, mỗi phương pháp có độ lệch chuẩn tái lập riêng σR. Các phòng thí nghiệm sử dụng nhiều phương pháp xác định và tự tính toán độ không đảm bảo. Độ không đảm bảo được xử lý ở đây là độ không đảm bảo mở rộng. Dữ liệu cho trong Bảng 8 là dữ liệu được báo cáo, chỉ khác là các kết quả được sắp xếp theo thứ tự tăng dần và các phòng thí nghiệm được đánh số theo thứ tự này. U = 0 có thể chỉ ra lỗi trong báo cáo độ không đảm bảo. Có nhiều giá trị trong bảng không đáng tin cậy, cần được nghiên cứu thêm trong thực tế và không thể thể hiện các kết quả cực trị nhất trên đồ thị. Đặc biệt, các giá trị âm không được bao gồm trong đồ thị mặc dù chúng được sử dụng trong các tính toán. Các dữ liệu này cung cấp ví dụ về trường hợp các kết quả âm được báo cáo như yêu cầu của 4.6, mặc dù hàm lượng chì âm là không logic.
7.9.2. Giá trị ấn định và độ không đảm bảo của nó
Giá trị ấn định được tính như mô tả ở 5.6 làm trung bình ổn định của các kết quả, sử dụng thuật toán A trong Phụ lục C. Điều này cho giá trị ấn định
X = x* = 605 x 10-10 mol/l (24)
và độ lệch chuẩn ổn định
s* = 142 x 10-10 mol/l (25)
Theo 5.6, độ không đảm bảo chuẩn của giá trị ấn định này là
uX = 1,23 x s* / = 13 x 10-10 mol/l (26)
7.9.3. Độ lệch chuẩn dùng cho đánh giá sự thành thạo
Độ lệch chuẩn dùng cho đánh giá sự thành thạo thu được như mô tả ở 6.6 là độ lệch chuẩn ổn định
= s* = 142 x 10-10 mol/l (27)
7.9.4. Hướng dẫn giải thích độ không đảm bảo của giá trị ấn định
Theo hướng dẫn ở 4.2, độ không đảm bảo của giá trị ấn định là không đáng kể nếu
ux ≤ 0,3 (28)
Với ux = 1,25 x s* /và = s* như trong ví dụ này, có thể được tính là công thức (28) thỏa mãn với p > 16. Với p = 181 phòng thí nghiệm tham gia, chuẩn mực này dễ dàng thỏa mãn. Vì vậy, không có vấn đề gì với các dữ liệu khi xem xét điểm số z như mô tả ở 7.6.
7.9.5. Sử dụng đồ thị xác suất chuẩn để phân tích dữ liệu cho số lượng lớn phòng thí nghiệm
Hình 6 thể hiện các kết quả của 181 phòng thí nghiệm được vẽ đồ thị theo hạng phần trăm của chúng (cách tính như mô tả ở 7.3), sử dụng thang xuất sắc chuẩn cho hạng phần trăm. Các kết quả dưới 0 mol/l hoặc cao hơn 1600 x 10-10 mol/l không được đưa vào hình này.
Điểm số z có thể được tính là z = (x – 605) /142. Khi phòng thí nghiệm thu được điểm số z cao hơn 3,0 hoặc dưới -3,0 thì giá trị điểm số z được cho trên hình này cùng với giá trị tương ứng.
Hàm phân bố tích lũy đối với phân bố có trung bình 605 x 10-10 mol/l và độ lệch chuẩn 142 x 10-10 được thể hiện trên hình là đường thẳng đứt nét.
Giá trị “ngưỡng” cuối cùng trong thuật toán ổn định là:
x* – 1,5s* = 605 – 1,5 x 142 = 392 x 10-10 mol/l (29)
và
x* – 1,5s* = 605 + 1,5 x 142 = 818 x 10-10 mol/l (30)
Có thể thấy trên Hình 6 là các điểm đổi chiều khỏi đường đứt nét nằm ngoài phạm vi này. Điều này có nghĩa là tất cả các kết quả không được xem là được lấy từ cùng một tổng thể chuẩn. Các điểm cách xa đường đứt nét được lấy từ tổng thể có độ biến động lớn hơn các điểm gần đường thẳng đó.
Cũng có thể thấy từ hình này là các kết quả cho điểm số z lớn hơn 3,0 hay thấp hơn -3,0 cách khá xa đường đứt nét. Điều này giúp đưa ra kết luận coi các điểm số z này là gây nên tín hiệu “hành động”. (Có khả năng với một số lượng lớn các kết quả mà các điểm số z thu được lớn hơn 3,0 hay thấp hơn -3,0 nhưng khi vẽ đồ thị như trên Hình 6, tất cả các điểm đều nằm gần đường đứt nét. Trong trường hợp như vậy, đồ thị có thể không giúp đưa ra kết luận coi các điểm số z này là gây nên tín hiệu hành động.)
Hình 7 thể hiện kết quả của những phòng thí nghiệm có điểm số z nằm trong phạm vi khoảng ±3,0, cùng với các đường thẳng đứng chỉ ra độ không đảm bảo mà phòng thí nghiệm báo cáo. (Các kết quả của hai phòng thí nghiệm, số 24 và 112, đã báo cáo độ không đảm bảo rất cao, không được đưa vào hình này). Đường nằm ngang liền nét trên hình này thể hiện giá trị ấn định còn các đường đứt nét ở hai phía của nó thể hiện độ không đảm bảo mở rộng của giá trị ấn định.
Nếu phòng thí nghiệm tiến hành tính toán hợp lý độ không đảm bảo mở rộng của các kết quả thì gần như tất cả các đường thẳng đứng trên Hình 7 sẽ cắt vùng được xác định bằng giá trị ấn định ± độ không đảm bảo mở rộng của nó. Tuy nhiên, có thể thấy trên hình là có nhiều phòng thí nghiệm, ở cả hai phía của giá trị ấn định, có các đường thẳng đứng không đạt đến vùng này. Điều này có nghĩa là nhiều phòng thí nghiệm đã không tiến hành tính toán độ không đảm bảo hợp lý; có nhiều khả năng họ đã không tính đến tất cả các nguồn độ không đảm bảo quan trọng trong tính toán của mình.

CHÚ DẪN
X hạng phần trăm đối với phòng thí nghiệm, %
Y hàm lượng chì, mol/l x 1010
CHÚ THÍCH: Kết quả của 19 phòng thí nghiệm không được đưa vào.
Hình 6 – Đồ thị xác suất chuẩn của các kết quả xác định hàm lượng chì trong nước của 162 phòng thí nghiệm
Bảng 8 – Xác định hàm lượng chì trong nước (mol/l x 1010) của 181 phòng thí nghiệm, cùng với các giá trị độ không đảm bảo mở rộng (U) của các kết quả do các phòng thí nghiệm báo cáo
|
PTN |
Kết quả |
U |
PTN |
Kết quả |
U79 |
PTN |
Kết quả |
U |
PTN |
Kết quả |
U |
|
1 |
-960 000 |
0 |
51 |
545 |
43 |
101 |
618 |
224 |
151 |
740 |
20 |
|
2 |
-12 100 |
0 |
52 |
545 |
123 |
102 |
618 |
170 |
152 |
748 |
3 |
|
3 |
-4 800 |
0 |
53 |
550 |
8 |
103 |
620 |
25 |
153 |
767 |
113 |
|
4 |
-3 860 |
0 |
54 |
550 |
55 |
104 |
620 |
40 |
154 |
772 |
213 |
|
5 |
-1 500 |
0 |
55 |
550 |
5 |
105 |
621 |
6 |
155 |
800 |
60 |
|
6 |
-1 010 |
0 |
56 |
555 |
79 |
106 |
622 |
9 |
156 |
800 |
150 |
|
7 |
-1 000 |
0 |
57 |
556 |
30 |
107 |
622 |
6 |
157 |
821 |
203 |
|
8 |
-1 000 |
0 |
58 |
557 |
28 |
108 |
623 |
18 |
158 |
830 |
10 |
|
9 |
-965 |
0 |
59 |
557 |
28 |
109 |
625 |
15 |
159 |
857 |
27 |
|
10 |
-483 |
0 |
60 |
559 |
26 |
110 |
626 |
5 |
160 |
874 |
200 |
|
11 |
160 |
20 |
61 |
560 |
7 |
111 |
627 |
0 |
161 |
898 |
59 |
|
12 |
180 |
20 |
62 |
560 |
60 |
112 |
627 |
1010 |
162 |
900 |
100 |
|
13 |
203 |
0 |
63 |
569 |
116 |
113 |
627 |
15 |
163 |
920 |
140 |
|
14 |
256 |
13 |
64 |
570 |
86 |
114 |
628 |
3 |
164 |
950 |
110 |
|
15 |
319 |
0 |
65 |
571 |
16 |
115 |
629 |
26 |
165 |
965 |
0 |
|
16 |
335 |
18 |
66 |
572 |
40 |
116 |
630 |
40 |
166 |
968 |
0 |
|
17 |
340 |
180 |
67 |
574 |
35 |
117 |
630 |
580 |
167 |
990 |
0 |
|
18 |
400 |
20 |
68 |
578 |
0 |
118 |
632 |
50 |
168 |
990 |
80 |
|
19 |
404 |
36 |
69 |
579 |
52 |
119 |
637 |
96 |
169 |
1 010 |
0 |
|
20 |
407 |
0 |
70 |
579 |
35 |
120 |
639 |
83 |
170 |
1 250 |
140 |
|
21 |
410 |
97 |
71 |
579 |
8 |
121 |
640 |
130 |
171 |
1 320 |
410 |
|
22 |
444 |
58 |
72 |
579 |
10 |
122 |
640 |
77 |
172 |
1 450 |
460 |
|
23 |
450 |
20 |
73 |
579 |
17 |
123 |
642 |
20 |
173 |
1 640 |
241 |
|
24 |
450 |
3 400 000 |
74 |
579 |
87 |
124 |
647 |
63 |
174 |
1 900 |
46 |
|
25 |
463 |
19 |
75 |
580 |
150 |
125 |
647 |
0 |
175 |
2 413 |
20 |
|
26 |
470 |
10 |
76 |
582 |
122 |
126 |
650 |
160 |
176 |
1 460 |
0 |
|
27 |
470 |
30 |
77 |
589 |
57 |
127 |
650 |
30 |
177 |
2 900 |
900 |
|
28 |
474 |
0 |
78 |
589 |
10 |
128 |
650 |
80 |
178 |
10 000 |
0 |
|
29 |
480 |
100 |
79 |
590 |
0 |
129 |
650 |
48 |
179 |
386 000 |
31 000 |
|
30 |
482 |
122 |
80 |
590 |
0 |
130 |
650 |
30 |
180 |
670 000 |
60 000 |
|
31 |
483 |
241 |
81 |
590 |
45 |
131 |
653 |
5 |
181 |
630X106 |
60X106 |
|
32 |
490 |
60 |
82 |
590 |
60 |
132 |
658 |
27 |
|
|
|
|
33 |
492 |
25 |
83 |
590 |
0 |
133 |
660 |
20 |
|
|
|
|
34 |
492 |
1 |
84 |
591 |
112 |
134 |
660 |
120 |
|
|
|
|
35 |
493 |
24 |
85 |
591 |
9 |
135 |
660 |
34 |
|
|
|
|
36 |
493 |
5 |
86 |
594 |
4 |
136 |
663 |
32 |
|
|
|
|
37 |
495 |
0 |
87 |
594 |
119 |
137 |
675 |
280 |
|
|
|
|
38 |
500 |
70 |
88 |
597 |
9 |
138 |
675 |
0 |
|
|
|
|
39 |
500 |
10 |
89 |
600 |
20 |
139 |
680 |
8 |
|
|
|
|
40 |
500 |
10 |
90 |
600 |
300 |
140 |
680 |
50 |
|
|
|
|
41 |
501 |
75 |
91 |
603 |
60 |
141 |
680 |
70 |
|
|
|
|
42 |
504 |
0 |
92 |
603 |
24 |
142 |
685 |
0 |
|
|
|
|
43 |
510 |
130 |
93 |
603 |
13 |
143 |
700 |
0 |
|
|
|
|
44 |
510 |
110 |
94 |
604 |
18 |
144 |
700 |
100 |
|
|
|
|
45 |
512 |
6 |
95 |
608 |
30 |
145 |
700 |
110 |
|
|
|
|
46 |
526 |
26 |
96 |
608 |
8 |
146 |
700 |
300 |
|
|
|
|
47 |
530 |
9 |
97 |
609 |
9 |
147 |
708 |
44 |
|
|
|
|
48 |
530 |
40 |
98 |
610 |
61 |
148 |
709 |
48 |
|
|
|
|
49 |
530 |
60 |
99 |
613 |
22 |
149 |
710 |
100 |
|
|
|
|
50 |
545 |
30 |
100 |
618 |
7 |
150 |
729 |
41 |
|
|
|

CHÚ DẪN
X hạng phần trăm đối với phòng thí nghiệm, %
Y hàm lượng chì, mol/l x 1010
a Giá trị ấn định ± độ không đảm bảo mở rộng của nó.
CHÚ THÍCH: Kết quả của 25 phòng thí nghiệm không được đưa vào.
Hình 7 – Đồ thị xác suất chuẩn của độ không đảm bảo mở rộng dùng cho xác định hàm lượng chì trong nước của 156 phòng thí nghiệm
7.10. Điểm hiệu năng kết hợp
Thông thường, trong một vòng của chương trình thử nghiệm thành thạo, các kết quả thu được là của nhiều hơn một cá thể thử hoặc đại lượng đo. Trong trường hợp này, các kết quả đo cho từng cá thể thử hoặc từng đại lượng đo phải được giải thích như mô tả ở 7.2 đến 7.9, nghĩa là các kết quả đối với mỗi cá thể thử và từng đại lượng đo phải được phân tích riêng. Có những ứng dụng khi hai hoặc nhiều vật liệu có các cấp thiết kế đặc biệt được đưa vào chương trình để đo các khía cạnh hiệu năng khác, như độ lặp lại hay độ tuyến tính. Trong những trường hợp như vậy, điều phối viên phải cung cấp cho các bên tham gia bản mô tả hoàn chỉnh về thiết kế thống kê và các quy trình được sử dụng. Nếu hai vật liệu tương tự được kết hợp trong chương trình với mục đích coi chúng như một cặp Youden thì phải áp dụng các phương pháp đặc biệt mô tả ở 8.5.
Ngoài ra, cũng khuyến nghị nên sử dụng các phương pháp đồ thị mô tả ở Điều 8 khi các kết quả thu được cho nhiều hơn một cá thể thử hoặc đại lượng đo. Chúng kết hợp các điểm theo cách không giấu các giá trị cao của các điểm đơn lẻ và chúng có thể bộc lộ thêm thông tin về hiệu năng của các phòng thí nghiệm, như mối tương quan giữa các kết quả của các đại lượng đo khác nhau, không thể hiện trong bảng điểm riêng rẽ.
Trong các chương trình với số lượng lớn đại lượng đo, có thể sử dụng bộ đếm số lượng tín hiệu hành động và cảnh báo để cho phép xác định các phòng thí nghiệm thu được một hay nhiều tín hiệu như vậy. Chúng có thể được cung cấp kèm theo báo cáo có các kết quả chi tiết sử dụng các phương pháp mô tả ở 7.2 đến 7.9. Các phòng thí nghiệm không thu được tín hiệu này có thể chỉ cần được cung cấp báo cáo tóm tắt.
CHÚ THÍCH: Không khuyến nghị sử dụng các điểm kết hợp khi có nhiều hơn một cá thể cho cùng một đại lượng đo (trung bình hay điểm số z tổng hoặc trung bình hay hiệu tuyệt đối tổng hay hiệu bình phương), hoặc việc sử dụng điểm kết hợp khi các các kết quả cho nhiều hơn một đại lượng đo (điểm số z tuyệt đối trung bình hoặc hiệu tuyệt đối trung bình so với giới hạn đánh giá). Điểm số z trung bình (hoặc tổng) có nhược điểm nghiêm trọng là điểm cao trên một cá thể thử có thể bị giấu nếu các điểm khác thấp hoặc nếu một điểm khác cũng cao nhưng ngược dấu. Hiệu tuyệt đối (hoặc tổng) trung bình và tổng các hiệu bình phương cũng có nhược điểm nghiêm trọng làm giấu đi điểm cao trên một cá thể thử nếu các điểm khác thấp. Điểm số z tuyệt đối trung bình và hiệu tuyệt đối trung bình so với giới hạn đánh giá cũng có nhược điểm này.
8. Phương pháp đồ thị dùng cho điểm hiệu năng kết hợp đối với nhiều đại lượng đo của một vòng thử nghiệm thành thạo [xem A.2.2.1, TCVN 7777-1:2008 (ISO/IEC Guide 43-1:1997)]
8.1. Ứng dụng
Điều phối viên phải xem xét sử dụng điểm hiệu năng thu được trong mỗi vòng của chương trình thử nghiệm thành thạo để vẽ đồ thị, như mô tả ở 8.2 và 8.3. Việc sử dụng điểm số z trong các đồ thị này có ưu điểm là chúng có thể được vẽ bằng cách sử dụng các trục chuẩn hóa, từ đó đơn giản hóa việc thể hiện và giải thích chúng. Các đồ thị phải có sẵn cho các bên tham gia, cho phép mỗi bên tham gia thấy kết quả của mình nằm ở đâu trong mối quan hệ với các kết quả thu được từ các bên tham gia khác. Mã chữ hay mã số phải được sử dụng để thể hiện các bên tham gia sao cho từng bên tham gia có thể nhận biết các kết quả của mình nhưng không thể xác định được bên nào thu được kết quả bất kỳ khác. Cũng phải có sẵn đồ thị cho điều phối viên để họ có thể đánh giá hiệu lực tổng thể của chương trình và xem có cần xét lại các chuẩn mực sử dụng để đánh giá sự thành thạo hay không.
8.2. Biểu đồ điểm hiệu năng
8.2.1. Khái quát
Để chuẩn bị biểu đồ điểm số z, tập hợp các điểm số z của phép đo một đặc trưng từ một vòng của chương trình thử nghiệm thành thạo vào một biểu đồ như cho trên Hình 8. Sử dụng khoảng trên biểu đồ từ 0,3 đến 0,5 sao cho biểu đồ tạo ấn tượng thị giác tốt. Vẽ các đường thẳng ở ± 2,0 và ± 3,0 để thể hiện chuẩn mực đánh giá sự thành thạo. Sử dụng độ rộng cho biểu đồ ở khoảng ± 6,0. Nếu các kết quả không chứa đủ độ rộng này hay nếu các điểm trung tâm được nằm quá sát nhau, chuyên gia phân tích có thể xem xét độ rộng khác thay thế.
Khi biểu đồ độ chệch phòng thí nghiệm hay chênh lệch phần trăm được ưu tiên, khoảng biểu đồ tương đương và giới hạn cảnh báo và hành động như nêu dưới đây. Trong trường hợp này, đơn giản hơn là có thể trực tiếp rút ra giới hạn hành động từ yêu cầu quy định hay nhận thức thay cho việc tính toán chúng từ độ lệch chuẩn cho đánh giá sự thành thạo.
Bảng 9 – Giới hạn cảnh báo và hành động đối với điểm hiệu năng
|
Thống kê hiệu năng |
Khoảng biểu đồ |
Giới hạn cảnh báo |
Giới hạn hành động |
Độ rộng biểu đồ |
|
Độ chệch phòng thí nghiệm |
0,3 đến 0,5 |
± 2,0 |
± 3,0 |
± 6,0 |
|
Chênh lệch phần trăm |
30 /X đến 50 /X |
± 200 /X |
± 300 /X |
± 600 /X |
|
Điểm số z |
0,3 đến 0,5 |
± 2,0 |
± 3,0 |
± 6,0 |
Biểu đồ là một phương pháp trình bày bằng đồ thị phù hợp khi số lượng đặc trưng đo ít hay khi số lượng đặc trưng được đo không giống nhau. Các bên tham gia riêng rẽ có thể nhận biết vị trí các điểm và đánh giá hiệu năng của mình cũng như nhu cầu nghiên cứu các phương pháp của mình. Bên tham gia thu được điểm số z cao có thể sử dụng biểu đồ để xem điểm của mình đặc biệt như thế nào so với điểm mà các bên tham gia khác thu được.
Điều phối viên có thể sử dụng biểu đồ để xem tần suất các bên tham gia không thỏa mãn các chuẩn mực đánh giá sự thành thạo. Nếu phần đuôi của biểu đồ mở rộng ra ngoài giới hạn ± 3,0 thì lỗi có thể nằm ở phương pháp đo được sử dụng chứ không phải do các bên tham gia riêng lẻ. Phương pháp đo cần được cải tiến hoặc chuẩn mực đánh giá sự thành thạo cần được giảm nhẹ (bằng cách tăng ). Nếu biểu đồ nằm trong phạm vi giới hạn ± 2,0 với một hoặc hai điểm số z tách biệt nằm ngoài giới hạn này thì các chuẩn mực đánh giá sự thành thạo cần được xiết chặt hơn (bằng cách giảm ).
8.2.2. Ví dụ: Nồng độ kháng thể
Các điểm số z đối với d1 được cho trên Hình 8 dưới dạng biểu đồ.

CHÚ DẪN
X điểm số z đối với chất gây dị ứng d1
Y số phòng thí nghiệm
Hình 8 – Biểu đồ điểm số z cho vòng thử nghiệm thành thạo
(dữ liệu cho chất gây dị ứng d1 từ Bảng 7)
8.3. Biểu đồ vạch biểu thị độ chệch đã chuẩn hóa của phòng thí nghiệm
8.3.1. Khái quát
Để chuẩn bị đồ thị vạch, tập hợp các điểm số z thành biểu đồ vạch như trên Hình 9, trong đó, các điểm số z cho từng bên tham gia được nhóm lại với nhau. [Điểm số z là thống kê tương tự như đề cập là thống kê h trong TCVN 6910-2 (ISO 5725-2) và biểu đồ vạch mô tả ở đây là các biểu đồ giống như biểu đồ thống kê h mô tả ở TCVN 6910-2 (ISO 5725-2).]
Biểu đồ vạch là phương pháp thích hợp để thể hiện điểm số z cho một số đặc trưng tương tự nhau trong một biểu đồ. Nó sẽ cho thấy nếu có đặc điểm chung bất kỳ trong điểm số z của một bên tham gia, ví dụ nếu bên tham gia đó đạt được nhiều điểm số z thể hiện hiệu năng nhìn chung là kém.
8.3.2. Ví dụ: Nồng độ kháng thể
Các điểm số z từ Bảng 7 được thể hiện trên biểu đồ vạch như trên Hình 9. Từ biểu đồ này, các phòng thí nghiệm B và Z có thể thấy rằng họ cần tìm ra nguyên nhân độ chệch ảnh hưởng tới cả ba mức với một lượng gần như giống nhau, trong khi phòng thí nghiệm K và P có thể thấy rằng trong trường hợp của họ dấu của điểm số z phụ thuộc vào loại kháng thể.

CHÚ DẪN
Y điểm số z
CHÚ THÍCH: “A” đến “a” chỉ thị số phòng thí nghiệm.
Hình 9 – Biểu đồ vạch điểm số z (4,0 đến -4,0) một vòng thử nghiệm thành thạo trong đó bên tham gia xác định nồng độ của ba kháng thể lgE chất gây dị ứng
(dữ liệu từ Bảng 7)
8.4. Biểu đồ vạch biểu thị phép đo độ lặp lại đã chuẩn hóa
Khi phép xác định lặp được thực hiện trong vòng thử nghiệm thành thạo, có thể sử dụng các kết quả này để lập đồ thị thống kê k, như mô tả trong TCVN 6910-2 (ISO 5725-2).
8.5. Biểu đồ Youden
8.5.1. Khái quát
Khi các mẫu của hai vật liệu tương tự được thử trong vòng chương trình thành thạo, biểu đồ Youden đưa ra một phương pháp nghiên cứu kết quả dạng đồ thị rất hữu ích. Nó được hình thành bằng cách vẽ đồ thị điểm số z thu được trên một trong hai vật liệu so với điểm số z thu được trên vật liệu kia. Hình elip tin cậy tính được như mô tả ở 8.5.2 được dùng để hỗ trợ việc giải thích biểu đồ. Biểu đồ Youden cho dữ liệu gốc, độ chệch phòng thí nghiệm hay độ chệch theo phần trăm có thể rút ra từ các điểm số z như giải thích ở Chú thích 1 dưới đây.
Khi đồ thị Youden được hình thành, giải thích như sau đây.
a) Kiểm tra biểu đồ đối với các điểm tách rời khỏi phần dữ liệu còn lại. Nếu phòng thí nghiệm không tuân thủ đúng phương pháp thử làm cho các kết quả có độ chệch, một điểm sẽ được cho cách xa dọc trục chính của hình elip. Điểm như vậy có thể xuất hiện nếu phòng thí nghiệm chịu độ biến động lớn theo thời gian về mức của các kết quả. Các điểm cách xa trục chính thể hiện bên tham gia có độ tái lập kém.
b) Kiểm tra biểu đồ xem có bằng chứng về quan hệ chung giữa các kết quả của hai vật liệu không. Nếu có thì nó cho thấy một nguyên nhân về độ biến động giữa các phòng thí nghiệm, nguyên nhân đó phổ biến với nhiều phòng thí nghiệm, đồng thời cung cấp bằng chứng rằng phương pháp đo chưa được quy định đầy đủ. Khi đó, nghiên cứu về phương pháp thử có thể cho phép cải thiện độ tái lập của phương pháp nói chung. Có thể sử dụng phép thử tương quan hạng dưới đây để thử xem quan hệ giữa hai vật liệu có ý nghĩa về thống kê hay không. Ở đây hệ số tương quan được ưu tiên hơn so với hệ số tương quan vì hệ số tương quan có thể nhạy hơn với tính không chuẩn của dữ liệu.
8.5.2. Hình elip độ tin cậy (dựa trên phương pháp của Jackson [2])
8.5.2.1. Khái quát
Gọi hai vật liệu là A và B, và ký hiệu các kết quả thu được về A bằng:
xA,1, xA,2,…, xA,p
và kết quả thu được của B bằng:
xB,1, xB,2,…, xB,p
trong đó p là số lượng phòng thí nghiệm.
Tính trung bình và độ lệch chuẩn của hai tập dữ liệu:
SA SB
và hệ số tương quan . Tính điểm số z cho hai vật liệu:
zA,i = (xA,i – ) / SA trong đó i = 1, 2, …, p (31)
zB,i = (xB,i – ) / SB trong đó i = 1, 2, …, p (32)
và tính điểm kết hợp cho hai vật liệu:
zA,B,i = (33)
Xác định các biến chuẩn hóa là:
zA = (xA – ) / SA (34)
zB = (xB – ) / SB (35)
Đối với các biến chuẩn hóa, hình elip độ tin cậy có thể viết dưới dạng T2 của Hotelling:
z (36)
Trong đó:
T2 = 2{(p-1) / (p-2)} F(1-α)(2, p-1)(37)
Ở đây, F(1-α)(2, p-1) là phân vị (1-α) được lập bảng của phân bố F với 2 và (p-1) bậc tự do. Hình elip có thể được vẽ trên đồ thị có các điểm số z có giá trị zA và zB là hai trục bằng cách vẽ một loạt các điểm cho – T ≤ zA ≤ T với:
zB = (38)
CHÚ THÍCH 1: Để vẽ hình elip tin cậy trên đồ thị có các trục thể hiện đơn vị gốc của phép đo, chuyển đổi loạt các điểm trên về đơn vị gốc bằng cách sử dụng:
xA = + SA x zA
xB = + SB x zB
Để vẽ hình elip tin cậy trên đồ thị có các trục thể hiện độ chệch phòng thí nghiệm DA và DB, chuyển đổi loạt các điểm trên bằng cách sử dụng:
DA = SA x zA
DB = SB x zB
Để vẽ hình elip tin cậy trên đồ thị có các trục thể hiện chênh lệch phần trăm DA% và DB%, chuyển đổi loạt các điểm trên bằng cách sử dụng:
DA% = 100sA x zA / xA
DB% = 100sB x zB / xB
Có thể sử dụng điểm số z kết hợp để hỗ trợ cho việc giải thích Biểu đồ Youden. Điểm số z kết hợp cao nhất ứng với mức ý nghĩa cao nhất 100α % trong tính toán hình elip độ tin cậy, vì vậy có thể sử dụng điểm số z kết hợp để nhận biết các điểm cực trị nhất trên biểu đồ Youden. Đôi khi, có thể cần loại trừ một hay nhiều điểm bất thường và tính lại hình elip: điểm số z kết hợp khi đó có thể được sử dụng để hỗ trợ nhận biết các điểm cần loại trừ.
CHÚ THÍCH 2: Có thể cần phương pháp ổn định để tính hình elip nhưng chi tiết về phương pháp này chưa được đề ra. Giá trị ngưỡng có thể được tính bằng cách lưu ý rằng (zA,B,i)2 / (1-) có phân bố gần phân bố khi bình phương với 2 bậc tự do nhưng hệ số hiệu chỉnh có thể được rút ra bằng mô phỏng.
8.5.2.2. Ví dụ: Nồng độ kháng thể
Bảng 10 trình bày dữ liệu thu được bằng cách thử hai mẫu nồng độ kháng thể tương tự và các tính toán cần thiết để rút ra elip độ tin cậy. Với p = 29 phòng thí nghiệm và sử dụng mức ý nghĩa 100α % = 5 %, F(1-α)(2, p-1) = 3,34. Do đó, T = 2,632 và diễn đạt theo các biến chuẩn hóa, elip tin cậy 95% có thể được viết:
(39)
Hình elip được thể hiện, cùng với các điểm biểu thị cho điểm số z, trên Hình 10, cùng với các elip đối với mức xác suất 100α % = 1 % và 0,1 %. Các điểm kết hợp được trình bày trong Bảng 10.
Kiểm tra Hình 10 cho thấy hai phòng thí nghiệm (số 5 và 23) nằm ở góc phần tư phía trên bên phải. Chúng có điểm số z kết hợp là 1,641 và 2,099. Phòng thí nghiệm 26 có điểm số z cao ở vật liệu B và điểm số z kết hợp là 2,059. Sau các phòng thí nghiệm 5, 23 và 26, phòng thí nghiệm có điểm số z kết hợp cao tiếp theo là phòng số 8 (điểm kết hợp là 1,501).
Điểm cho phòng thí nghiệm 23 và 26 nằm giữa các hình elip đối với mức xác suất 5% và 1%, vì vậy có thể thích hợp nếu coi các kết quả của chúng làm phát sinh tín hiệu “cảnh báo” và kiểm tra xem các kết quả của chúng nằm ở đâu trong vòng tiếp theo của chương trình.

Chú dẫn
X điểm số z đối với chất gây dị ứng A
Y điểm số z đối với chất gây dị ứng B
a mức 5 %
b mức 1 %
c mức 0,1 %
Hình 10 – Đồ thị Youden các điểm số z ở Bảng 10
Bảng 10 – Dữ liệu và tính toán nồng độ kháng thể cho hai chất gây dị ứng tương tự nhau
|
Phòng thí nghiệm i |
Dữ liệu |
Điểm số z |
Điểm kết hợp zA,B,i |
||
|
Chất gây dị ứng A |
Chất gây dị ứng B |
Chất gây dị ứng A |
Chất gây dị ứng B |
||
|
1 |
12,95 |
9,15 |
0,427 |
0,515 |
0,370 |
|
2 |
6,47 |
6,42 |
-1,540 |
-0,428 |
1,275 |
|
3 |
11,40 |
6,60 |
-0,043 |
-0,366 |
0,336 |
|
4 |
8,32 |
4,93 |
-0,978 |
-0,942 |
0,737 |
|
5 |
18,88 |
13,52 |
2,228 |
2,023 |
1,641 |
|
6 |
15,14 |
8,22 |
1,092 |
0,194 |
0,965 |
|
7 |
10,12 |
7,26 |
-0,432 |
-0,138 |
0,349 |
|
8 |
17,94 |
9,89 |
1,942 |
0,770 |
1,501 |
|
9 |
11,68 |
4,17 |
0,042 |
-1,204 |
1,234 |
|
10 |
12,44 |
7,39 |
0,272 |
-0,093 |
0,344 |
|
11 |
6,93 |
7,78 |
-1,400 |
0,042 |
1,430 |
|
12 |
9,57 |
5,80 |
-0,599 |
-0,642 |
0,477 |
|
13 |
11,73 |
5,77 |
0,057 |
-0,652 |
0,693 |
|
14 |
12,29 |
6,97 |
0,227 |
-0,238 |
0,429 |
|
15 |
10,95 |
6,23 |
-0,180 |
-0,493 |
0,388 |
|
16 |
10,95 |
5,90 |
-0,180 |
-0,607 |
0,497 |
|
17 |
11,17 |
7,74 |
-0,113 |
0,028 |
0,134 |
|
18 |
11,20 |
8,63 |
-0,104 |
0,335 |
0,415 |
|
19 |
7,64 |
3,74 |
-1,185 |
-1,353 |
0,986 |
|
20 |
12,17 |
7,33 |
0,190 |
-0,114 |
0,282 |
|
21 |
10,71 |
5,70 |
-0,253 |
-0,676 |
0,529 |
|
22 |
7,84 |
6,07 |
-1,124 |
-0,549 |
0,833 |
|
23 |
20,47 |
15,66 |
2,710 |
2,762 |
2,099 |
|
24 |
12,60 |
11,76 |
0,321 |
1,415 |
1,210 |
|
25 |
11,37 |
4,91 |
-0,052 |
-0,949 |
0,913 |
|
26 |
11,36 |
13,51 |
-0,055 |
2,019 |
2,059 |
|
27 |
10,75 |
5,48 |
-0,241 |
-0,752 |
0,607 |
|
28 |
12,21 |
9,77 |
0,203 |
0,729 |
0,603 |
|
29 |
7,49 |
5,82 |
-1,230 |
-0,635 |
0,902 |
|
Trung bình Độ lệch chuẩn Hệ số tương quan |
11,54 |
7,66 |
0,00 |
0,00 |
|
|
3,29 |
2,90 |
1,00 |
1,00 |
||
|
0,706 |
0,706 |
||||
|
CHÚ THÍCH 1: Dữ liệu là số đơn vị (U) tính bằng nghìn (k) trên lít (l) mẫu, trong đó đơn vị được xác định bằng nồng độ của mẫu chuẩn quốc tế. CHÚ THÍCH 2: Điểm số z trong bảng này đã được tính bằng cách sử dụng giá trị không làm tròn của trung bình và độ lệch chuẩn, không sử dụng giá trị làm tròn cho ở cuối bảng. |
|||||
8.5.3. Kiểm nghiệm tương quan hạng
8.5.3.1. Khái quát
Kiểm nghiệm tương quan hạng được tiến hành bằng cách sử dụng hệ số tương quan Spearman như dưới đây. Thay các kết quả quan trắc được đối với vật liệu A bằng hạng của chúng (nghĩa là thay giá trị thấp nhất bằng 1, giá trị thấp tiếp theo bằng 2 và tương tự như vậy cho đến khi giá trị cao nhất được thay bằng p). Xử lý các kết quả quan trắc đối với vật liệu B theo cách tương tự. Quan hệ giữa các kết quả được thay bằng giá trị trung bình của hạng đối với tập các giá trị có mối quan hệ. Tính hệ số tương quan giữa hai loạt hạng và so sánh kết quả với giá trị cho trong Bảng 11. Nếu giá trị tính được lớn hơn giá trị trong bảng thì quan hệ giữa hai biến là có ý nghĩa. Hệ số tương quan hạng có thể được tính theo cách đơn giản sau đây. Lấy
kA,1, KA,2, …. , kA,p
tương ứng với hạng của các phòng thí nghiệm đối với vật liệu A và
kB,1, KB,2, …. , kB,p
đối với vật liệu B. Hệ số tương quan hạng có thể được tính là:
pk = 1 – 6 Σ(kA,i – kB,i)2 / {p(p2-1)} (40)
trong đó, tổng được lấy cho p phòng thí nghiệm.
Bảng 11 – Giá trị tới hạn đối với hệ số tương quan hạng
|
Số điểm dữ liệu |
Giá trị tới hạn |
|
|
mức 5% |
mức 1% |
|
|
8 |
0,738 |
0,881 |
|
9 |
0,683 |
0,833 |
|
10 |
0,648 |
0,794 |
|
11 |
0,623 |
0,818 |
|
12 |
0,591 |
0,780 |
|
13 |
0,566 |
0,745 |
|
14 |
0,545 |
0,716 |
|
15 |
0,525 |
0,689 |
|
16 |
0,507 |
0,666 |
|
17 |
0,490 |
0,645 |
|
18 |
0,476 |
0,625 |
|
19 |
0,462 |
0,608 |
|
20 |
0,450 |
0,591 |
|
21 |
0,438 |
0,576 |
|
22 |
0,428 |
0,562 |
|
23 |
0,418 |
0,549 |
|
24 |
0,409 |
0,537 |
|
25 |
0,400 |
0,526 |
|
26 |
0,392 |
0,515 |
|
27 |
0,385 |
0,505 |
|
28 |
0,377 |
0,496 |
|
29 |
0,370 |
0,487 |
|
30 |
0,364 |
0,478 |
8.5.3.2. Ví dụ: Nồng độ kháng thể
Ví dụ về tính hệ số tương quan hạng được cho trong Bảng 12. Hệ số tương quan hạng tính được là 0,605 vượt quá giá trị trong Bảng 11 và 0,487 đối với mức 1% cho 29 điểm dữ liệu, vì vậy có thể kết luận rằng quan hệ thể hiện trên Hình 10 là có ý nghĩa thống kê.
Bảng 12 – Tính hệ số tương quan hạng cho dữ liệu từ Bảng 10
|
Phòng thí nghiệm i |
Dữ liệu |
Hạng |
Hiệu
|
||
|
Chất gây dị ứng A |
Chất gây dị ứng B |
Chất gây dị ứng A |
Chất gây dị ứng B |
||
|
1 |
12,95 |
9,15 |
25 |
23 |
2 |
|
2 |
6,47 |
6,42 |
1 |
13 |
12 |
|
3 |
11,40 |
6,60 |
17 |
14 |
3 |
|
4 |
8,32 |
4,93 |
6 |
4 |
2 |
|
5 |
18,88 |
13,52 |
28 |
28 |
0 |
|
6 |
15,14 |
8,22 |
26 |
21 |
5 |
|
7 |
10,12 |
7,26 |
8 |
16 |
8 |
|
8 |
17,94 |
9,89 |
27 |
25 |
2 |
|
9 |
11,68 |
4,17 |
18 |
2 |
16 |
|
10 |
12,44 |
7,39 |
23 |
18 |
5 |
|
11 |
6,93 |
7,78 |
2 |
20 |
18 |
|
12 |
9,57 |
5,80 |
7 |
8 |
1 |
|
13 |
11,73 |
5,77 |
19 |
7 |
12 |
|
14 |
12,29 |
6,97 |
22 |
15 |
7 |
|
15 |
10,95 |
6,23 |
11,5 |
12 |
0,5 |
|
16 |
10,95 |
5,90 |
11,5 |
10 |
1,5 |
|
17 |
11,17 |
7,74 |
13 |
19 |
6 |
|
18 |
11,20 |
8,63 |
14 |
22 |
8 |
|
19 |
7,64 |
3,74 |
4 |
1 |
3 |
|
20 |
12,17 |
7,33 |
20 |
17 |
3 |
|
21 |
10,71 |
5,70 |
9 |
6 |
3 |
|
22 |
7,84 |
6,07 |
5 |
11 |
6 |
|
23 |
20,47 |
15,66 |
29 |
29 |
0 |
|
24 |
12,60 |
11,76 |
24 |
26 |
2 |
|
25 |
11,37 |
4,91 |
16 |
3 |
13 |
|
26 |
11,36 |
13,51 |
15 |
27 |
12 |
|
27 |
10,75 |
5,48 |
10 |
5 |
5 |
|
28 |
12,21 |
9,77 |
21 |
24 |
3 |
|
29 |
7,49 |
5,82 |
3 |
9 |
6 |
|
Tổng các hiệu bình phương p(p2-1) Hệ số tương quan hạng tính được Giá trị tới hạn lập thành bảng cho mức ý nghĩa 1 % |
1 605,50 24 360 0,605 0,487 |
||||
|
CHÚ THÍCH: Dữ liệu là số đơn vị (U) tính bằng nghìn (k) trên lít (l) mẫu, trong đó đơn vị được xác định bằng nồng độ của mẫu chuẩn quốc tế. |
|||||
8.6. Đồ thị độ lệch chuẩn lặp lại
8.6.1. Khái quát
Khi n phép đo lặp được thực hiện bởi các bên tham gia trong một vòng của chương trình thử nghiệm thành thạo, có thể sử dụng các kết quả để vẽ biểu đồ giúp nhận biết các phòng thí nghiệm có trung bình và độ lệch chuẩn bất thường. Biểu đồ được hình thành bằng cách vẽ đồ thị độ lệch chuẩn si trong phòng thí nghiệm cho mỗi phòng thí nghiệm và giá trị trung bình xi tương ứng của phòng thí nghiệm đó. Lấy
= x* trung bình ổn định của x1, x2 …, xp như tính bằng thuật toán A
= s* giá trị chung ổn định của s1, s2 …, sp như tính bằng thuật toán S
và giả định rằng dữ liệu có phân bố chuẩn. Với giả thiết không là không có khác biệt giữa các phòng thí nghiệm trong giá trị tổng thể của trung bình phòng thí nghiệm hay độ lệch chuẩn trong thí nghiệm, thống kê
có phân bố xấp xỉ với 2 bậc tự do. Do đó, vùng tới hạn với mức ý nghĩa 1 % có thể được vẽ trên biểu đồ bằng
s = (41)
trên trục độ lệch chuẩn theo x trên trục trung bình đối với
x = đến (42)
CHÚ THÍCH: Kỹ thuật đường tròn do Van Nuland [6] đưa ra. Phương pháp mô tả sử dụng xấp xỉ chuẩn đơn giản đối với phân bố của độ lệch chuẩn cho vùng tới hạn chứa các độ lệch chuẩn âm. Phương pháp nêu ở đây sử dụng xấp xỉ đối với phân bố của độ lệch chuẩn và điều này tránh được vấn đề này nhưng vùng tới hạn không còn là hình tròn như ban đầu nữa. Ngoài ra, các giá trị ổn định được sử dụng làm điểm trung tâm thay cho trung bình đơn giản như trong phương pháp ban đầu.
8.6.2. Ví dụ: Nồng độ kháng thể
Bảng 13 cho thấy kết quả xác định nồng độ của một kháng thể nhất định trong các mẫu huyết thanh. Mỗi phòng thí nghiệm thực hiện bốn phép xác định lặp trong các điều kiện lặp lại. Công thức cho ở trên được sử dụng để có được đồ thị như trên Hình 11. Đồ thị cho thấy rằng nhiều phòng thí nghiệm nhận được tín hiệu hành động hay cảnh báo.
Bảng 13 – Nồng độ các kháng thể trong mẫu huyết thanh
(bốn phép xác định lặp trên một mẫu ở mỗi phòng thí nghiệm)
|
Phòng thí nghiệm |
Trung bình kU/l |
Độ lệch chuẩn kU/l |
|
1 |
2,15 |
0,13 |
|
2 |
1,85 |
0,21 |
|
3 |
1,80 |
0,08 |
|
4 |
1,80 |
0,24 |
|
5 |
1,90 |
0,36 |
|
6 |
1,90 |
0,32 |
|
7 |
1,90 |
0,14 |
|
8 |
2,05 |
0,26 |
|
9 |
2,35 |
0,39 |
|
10 |
2,03 |
0,53 |
|
11 |
2,08 |
0,25 |
|
12 |
1,25 |
0,24 |
|
13 |
1,13 |
0,72 |
|
14 |
1,00 |
0,26 |
|
15 |
1,08 |
0,17 |
|
16 |
1,20 |
0,32 |
|
17 |
1,35 |
0,04 |
|
18 |
1,23 |
0,36 |
|
19 |
1,23 |
0,33 |
|
20 |
0,90 |
0,43 |
|
21 |
1,48 |
0,40 |
|
22 |
1,20 |
0,55 |
|
23 |
1,73 |
0,39 |
|
24 |
1,43 |
0,30 |
|
25 |
1,28 |
0,22 |
|
Trung bình ổn định |
1,57 |
|
|
Độ lệch chuẩn ổn định |
|
0,34 |
|
CHÚ THÍCH: Dữ liệu là số đơn vị (U) tính bằng nghìn (k) trên lít (l) mẫu, trong đó đơn vị được xác định bằng nồng độ của mẫu chuẩn quốc tế. |
||

CHÚ DẪN
X trung bình
Y độ lệch chuẩn
CHÚ THÍCH: Dữ liệu là số đơn vị (U) tính bằng nghìn (k) trên lít (l) mẫu, trong đó đơn vị được xác định bằng nồng độ mẫu chuẩn quốc tế.
a mức 0,1%
b mức 1 %
c mức 5 %
Hình 11 – Đồ thị độ lệch chuẩn theo trung bình của 25 phòng thí nghiệm
(dữ liệu lấy từ Bảng 13)
8.7. Mẫu tách [xem A.3.1.2, TCVN 7777-1:2008 (ISO/IEC Guide 43-1:1997)]
8.7.1. Khái quát
Mẫu tách được sử dụng khi cần tiến hành so sánh chi tiết giữa hai phòng thí nghiệm. Ví dụ, nếu một phòng thí nghiệm là của nhà cung cấp và phòng thí nghiệm còn lại của khách hàng, hai tổ chức mong muốn đảm bảo rằng hai phòng thí nghiệm có sự thống nhất. Mẫu của nhiều vật liệu được thu thập, đại diện cho một phạm vi rộng tính chất quan tâm, mỗi mẫu được tách thành hai phần, và mỗi phòng thí nghiệm có một số (ít nhất là hai) phép xác định lặp trên phần của từng mẫu.
Đôi khi, có nhiều hơn hai phòng thí nghiệm tham gia, trong trường hợp đó, một phòng thí nghiệm cần được coi là phòng thí nghiệm quy chiếu và các phòng khác cần được so sánh với phòng thí nghiệm quy chiếu theo các kỹ thuật mô tả ở đây.
Dữ liệu thu được từ thực nghiệm mẫu tách phải được sử dụng để vẽ đồ thị thể hiện độ biến động giữa các phép đo lặp cho hai phòng thí nghiệm và chênh lệch giữa các kết quả trung bình của chúng đối với từng mẫu. Việc phân tích thêm sẽ phụ thuộc vào những suy luận từ các đồ thị này.
8.7.2. Ví dụ: Nồng độ kháng thể
Nồng độ các kháng thể nhất định trong 21 mẫu huyết thanh được đo theo phương pháp phân tích miễn dịch phóng xạ ở hai phòng thí nghiệm ký hiệu là X và Y. Trong mỗi phòng thí nghiệm, tất cả các phép đo được thực hiện hai lần trong cùng một vòng. Nồng độ thu được (theo U/I) được trình bày trong Bảng 14. Vì dải đo rộng, mức chênh lệch tương đối thích hợp nên dữ liệu được chuyển đổi bằng cách lấy loga cơ số e trước khi thực hiện tính toán. Dữ liệu chuyển đổi được cho trong Bảng 15, các đồ thị thể hiện thống kê từ Bảng 15 được cho trên Hình 12, 13 và 14.
Bảng 14 – Nồng độ các kháng thể trong 21 mẫu huyết thanh
|
Mẫu i |
Phòng thí nghiệm X |
Phòng thí nghiệm Y |
Phòng thí nghiệm X |
Phòng thí nghiệm Y |
Phòng thí nghiệm X và Y |
||
|
Phép lặp 1 U/I |
Phép lặp 2 U/I |
Phép lặp 1 U/I |
Phép lặp 2 U/I |
Trung bình U/I |
Trung bình U/I |
Trung bình U/I |
|
|
1 |
19,106 |
18,174 |
11,473 |
11,705 |
18,640 |
11,589 |
15,115 |
|
2 |
6,424 |
7,171 |
5,812 |
5,812 |
6,798 |
5,812 |
6,305 |
|
3 |
6,619 |
5,989 |
11,705 |
11,473 |
6,304 |
11,589 |
8,947 |
|
4 |
0,543 |
0,664 |
0,861 |
0,905 |
0,604 |
0,883 |
0,743 |
|
5 |
43,816 |
46,063 |
49,899 |
55,147 |
44,940 |
52,523 |
48,731 |
|
6 |
2,096 |
2,535 |
24,047 |
26,843 |
2,316 |
25,445 |
13,880 |
|
7 |
10,591 |
9,875 |
9,116 |
8,671 |
10,233 |
8,894 |
9,563 |
|
8 |
13,874 |
13,599 |
12,554 |
12,807 |
13,737 |
12,681 |
13,209 |
|
9 |
1,974 |
2,363 |
1,094 |
1,020 |
2,169 |
1,057 |
1,613 |
|
10 |
9,393 |
10,591 |
13,736 |
14,585 |
9,992 |
14,161 |
12,076 |
|
11 |
1,840 |
1,616 |
2,484 |
2,460 |
1,728 |
2,472 |
2,100 |
|
12 |
31,817 |
34,124 |
48,424 |
55,147 |
32,971 |
51,786 |
42,378 |
|
13 |
1,150 |
1,051 |
2,014 |
2,270 |
1,101 |
2,142 |
1,621 |
|
14 |
0,625 |
0,684 |
1,051 |
1,174 |
0,655 |
1,113 |
0,884 |
|
15 |
73,700 |
79,838 |
119,104 |
127,740 |
76,769 |
123,422 |
100,096 |
|
16 |
2,181 |
2,340 |
2,560 |
3,065 |
2,261 |
2,813 |
2,537 |
|
17 |
8,415 |
8,166 |
5,755 |
5,585 |
8,291 |
5,670 |
6,980 |
|
18 |
1,419 |
1,632 |
8,846 |
8,846 |
1,526 |
8,846 |
5,186 |
|
19 |
0,861 |
0,887 |
2,612 |
3,065 |
0,874 |
2,839 |
1,856 |
|
20 |
10,697 |
10,486 |
15,029 |
14,880 |
10,592 |
14,955 |
12,773 |
|
21 |
0,230 |
0,177 |
0,795 |
0,795 |
0,204 |
0,795 |
0,499 |
|
CHÚ THÍCH: Dữ liệu là số đơn vị (U) tính bằng nghìn (k) trên lít (l) mẫu, trong đó đơn vị được xác định bằng nồng độ của mẫu chuẩn quốc tế. |
|||||||
Từ các đồ thị loạt các phép xác định lặp, có thể thấy rằng độ biến động giữa các phép đo lặp đối với phòng thí nghiệm X cao hơn so với phòng thí nghiệm Y. Các giá trị chung của các thống kê này được cho trong Bảng 15, và có thể được so sánh bằng cách sử dụng phép thử F nếu quan tâm. Nhìn vào đồ thị thứ ba, có thể thấy rằng trong các điểm không có dạng hay xu hướng rõ ràng. Tuy nhiên, trong khi loạt các phép xác định trên Hình 12 và 13 gần như tất cả đều nhỏ hơn 0,2 thì chênh lệch giữa các phòng thí nghiệm trên Hình 14 lớn hơn nhiều so với giá trị này. Điều này đòi hỏi phải nghiên cứu vì nó có nghĩa là chênh lệch giữa các phòng thí nghiệm phụ thuộc vào mẫu. Chênh lệch trung bình giữa các phòng thí nghiệm có thể được tính và thể hiện trong Bảng 15. Giá trị này có thể được dùng để biểu thị tầm quan trọng của các chênh lệch giữa các phòng thí nghiệm chứ không được sử dụng để dự đoán chênh lệch giữa các phòng thí nghiệm có thể thu được khi phân tích mẫu tiếp theo nào đó. Vì vậy, với dữ liệu chuyển đổi, về trung bình ln(Y) – ln(X) = 0,443 nên Y/X = 1,6, cho thấy rằng về trung bình phòng thí nghiệm Y thu được các kết quả cao hơn so với phòng thí nghiệm X một hệ số là 1,6. Tuy nhiên, với một số mẫu chênh lệch này lớn hơn nhiều, còn với các mẫu khác, phòng thí nghiệm X thu được các kết quả cao hơn.
Bảng 15 – ln (nồng độ) và thống kê cho các dữ liệu trong Bảng 14
|
Mẫu i |
Phòng thí nghiệm X |
Phòng thí nghiệm Y |
Phòng thí nghiệm X |
Phòng thí nghiệm Y |
Hiệu Y-X ln U/I |
||
|
Phép lặp 1 ln U/I |
Phép lặp 2 ln U/I |
Phép lặp 1 ln U/I |
Phép lặp 2 ln U/I |
Dãy ln U/I |
Dãy ln U/I |
||
|
1 |
2,95 |
2,90 |
2,44 |
2,46 |
0,05 |
0,02 |
-0,475 |
|
2 |
1,86 |
1,97 |
1,76 |
1,76 |
0,11 |
0,00 |
-0,155 |
|
3 |
1,89 |
1,79 |
2,46 |
2,44 |
0,10 |
0,02 |
0,610 |
|
4 |
-0,61 |
-0,41 |
-0,15 |
-0,10 |
0,20 |
0,05 |
0,385 |
|
5 |
3,78 |
3,83 |
3,91 |
4,01 |
0,05 |
0,10 |
0,155 |
|
6 |
0,74 |
0,93 |
3,18 |
3,29 |
0,19 |
0,11 |
2,400 |
|
7 |
2,36 |
2,29 |
2,21 |
2,16 |
0,07 |
0,05 |
-0,140 |
|
8 |
2,63 |
2,61 |
2,53 |
2,55 |
0,02 |
0,02 |
-0,080 |
|
9 |
0,68 |
0,86 |
0,09 |
0,02 |
0,18 |
0,07 |
-0,715 |
|
10 |
2,24 |
2,36 |
2,62 |
2,68 |
0,12 |
0,06 |
0,350 |
|
11 |
0,61 |
0,48 |
0,91 |
0,90 |
0,13 |
0,01 |
0,360 |
|
12 |
3,46 |
3,53 |
3,88 |
4,01 |
0,07 |
0,13 |
0,450 |
|
13 |
0,14 |
0,05 |
0,70 |
0,82 |
0,09 |
0,12 |
0,665 |
|
14 |
-0,47 |
-0,38 |
0,05 |
0,16 |
0,09 |
0,11 |
0,530 |
|
15 |
4,30 |
4,38 |
4,78 |
4,85 |
0,08 |
0,07 |
0,475 |
|
16 |
0,78 |
0,85 |
0,94 |
1,12 |
0,07 |
0,18 |
0,215 |
|
17 |
2,13 |
2,10 |
1,75 |
1,72 |
0,03 |
0,03 |
-0,380 |
|
18 |
0,35 |
0,49 |
2,18 |
2,18 |
0,14 |
0,00 |
1,760 |
|
19 |
-0,15 |
-0,12 |
0,96 |
1,12 |
0,03 |
0,16 |
1,175 |
|
20 |
2,37 |
2,35 |
2,71 |
2,70 |
0,02 |
0,01 |
0,345 |
|
21 |
-1,47 |
-1,73 |
-0,23 |
-0,23 |
0,26 |
0,00 |
1,371 |
|
Dãy chung Chênh lệch trung bình giữa các phòng thí nghiệm |
0,119 |
0,083 |
0,443 |
||||
|
CHÚ THÍCH: Dữ liệu là số đơn vị (U) trên lít (l) mẫu, trong đó đơn vị được xác định bằng nồng độ của mẫu chuẩn quốc tế. Dãy chung được tính theo Thuật toán S trong Phụ lục C. |
|||||||

CHÚ DẪN
X nồng độ trung bình của phòng thí nghiệm X, %
Y Dãy ln (nồng độ) của phòng thí nghiệm X
Hình 12 – Dãy phép xác định lặp đối với phòng thí nghiệm X
(với dãy tính được từ ln nồng độ)

CHÚ DẪN:
X nồng độ trung bình của phòng thí nghiệm Y, %
Y dãy ln (nồng độ) của phòng thí nghiệm Y
Hình 13 – Dãy phép xác định lặp đối với phòng thí nghiệm Y
(với dãy tính được từ ln nồng độ)

CHÚ DẪN
X nồng độ trung bình của phòng thí nghiệm X và Y, %
Y hiệu ln (nồng độ) phòng thí nghiệm Y – phòng thí nghiệm X.
Hình 14 – Hiệu giữa các trung bình phòng thí nghiệm Y -X
(với hiệu tính được từ ln nồng độ)
9. Phương pháp đồ thị dùng cho các điểm hiệu năng kết hợp trong nhiều vòng của chương trình thử nghiệm thành thạo [xem A.3.2, TCVN 7777-1:2008 (ISO/IEC Guide 43-1:1997)]
9.1. Ứng dụng
Khi các điểm chuẩn hóa được kết hợp qua nhiều vòng, điều phối viên phải xem xét chuẩn bị đồ thị, như mô tả ở 9.2 hoặc 9.3. Việc sử dụng các đồ thị như vậy trên cơ sở xem xét kết hợp điểm qua nhiều vòng, có thể cho phép nhận biết xu hướng, cũng như các đặc trưng khác của kết quả mà điều này, không biểu hiện rõ khi điểm của từng vòng được xem xét riêng rẽ.
CHÚ THÍCH: Không khuyến nghị việc sử dụng “điểm chạy”, trong đó các điểm thu được của một phòng thí nghiệm được kết hợp qua nhiều vòng nhưng không được thể hiện bằng đồ thị. Phòng thí nghiệm có thể có lỗi xuất hiện với vật liệu thử được sử dụng ở một vòng còn ở các vòng khác thì không. Điểm chạy có thể giấu đi lỗi này. Việc sử dụng điểm chạy dưới dạng số đếm tín hiệu hành động và cảnh báo được mô tả ở 7.9.
9.2. Biểu đồ kiểm soát Shewhart cho điểm số z
9.2.1. Khái quát
Để chuẩn bị biểu đồ này, các điểm số z của phòng thí nghiệm được vẽ như các điểm riêng lẻ, với giới hạn hành động và cảnh báo đặt ở ± 2,0 và ± 3,0 theo kiểu minh họa ở Bảng 16 và Hình 15. Khi nhiều đặc trưng được đo trong mỗi vòng, điểm số z của các đặc trưng khác nhau có thể được vẽ trên cùng một biểu đồ nhưng các điểm cho các đặc trưng khác nhau cần được vẽ bằng ký hiệu khác nhau và/hoặc màu khác nhau. Xem ISO 8258 [4] về việc vẽ biểu đồ Shewhart.
Biểu đồ kiểm soát Shewhart là một phương pháp hiệu quả để nhận biết các vấn đề gây ra giá trị thất thường lớn của điểm số z.
Nguyên tắc giải thích biểu đồ kiểm soát Shewhart là tín hiệu ngoài tầm kiểm soát được đưa ra khi
a) một điểm nằm ngoài giới hạn hành động (± 3,0),
b) hai trong ba điểm liên tiếp nằm ngoài đối với cùng một giới hạn cảnh báo (± 2,0).
Khi biểu đồ kiểm soát Shewhart đưa tín hiệu ngoài tầm kiểm soát, phải bắt đầu các hành động nêu trong 4.1. Chú ý là độ lệch chuẩn cho sự đánh giá sự thành thạo không nhất thiết phải là độ lệch chuẩn của độ lệch phòng thí nghiệm x – X, vì vậy mức xác suất thường gắn với giới hạn hành động và cảnh báo của Biểu đồ kiểm soát Shewhart có thể không áp dụng.
9.2.2. Ví dụ: Nồng độ chất gây dị ứng
Dữ liệu cho trong Bảng 16 và được vẽ trên Hình 15.
Bảng 16 – Dữ liệu của 20 vòng chương trình thử nghiệm thành thạo xác định nồng độ ba chất gây dị ứng (d1, f1 và e3)
|
Ngày của vòng |
điểm số z cho chất gây dị ứng |
Tổng tích lũy của điểm số z |
||||
|
d1 |
f1 |
e3 |
d1 |
f1 |
e3 |
|
|
Tháng 9 năm 1991 |
-1,4 |
-0,2 |
-0,5 |
-1,4 |
-0,2 |
-0,5 |
|
Tháng 12 năm 1991 |
-0,9 |
-1,3 |
-1,0 |
-2,3 |
-1,5 |
-1,5 |
|
Tháng 3 năm 1992 |
0,2 |
1,6 |
1,0 |
-2,1 |
0,1 |
-0,5 |
|
Tháng 6 năm 1992 |
1,0 |
-0,5 |
|
-1,1 |
-0,4 |
|
|
Tháng 9 năm 1992 |
-0,4 |
-1,2 |
-1,5 |
-1,5 |
-1,6 |
-2,0 |
|
Tháng 12 năm 1992 |
0,0 |
0,3 |
-0,8 |
-1,5 |
-1,3 |
-2,8 |
|
Tháng 3 năm 1993 |
0,9 |
-0,1 |
-1,1 |
-0,6 |
-1,4 |
-3,9 |
|
Tháng 6 năm 1993 |
2,0 |
0,3 |
1,0 |
1,4 |
-1,1 |
-2,9 |
|
Tháng 9 năm 1993 |
1,7 |
2,6 |
|
3,1 |
1,5 |
|
|
Tháng 12 năm 1993 |
-0,8 |
-1,3 |
-0,6 |
2,3 |
0,2 |
-3,5 |
|
Tháng 3 năm 1994 |
-1,0 |
1,6 |
0,4 |
1,3 |
1,8 |
-3,1 |
|
Tháng 6 năm 1994 |
-2,0 |
0,8 |
0,4 |
-0,7 |
2,6 |
-2,7 |
|
Tháng 9 năm 1994 |
-1,6 |
4,0 |
-0,8 |
-2,3 |
6,6 |
-3,5 |
|
Tháng 12 năm 1994 |
1,5 |
1,1 |
|
-0,8 |
7,7 |
|
|
Tháng 3 năm 1995 |
0,1 |
0,3 |
-1,5 |
-0,7 |
8,0 |
-5,0 |
|
Tháng 6 năm 1995 |
-1,9 |
0,1 |
-0,5 |
-2,6 |
8,1 |
-5,5 |
|
Tháng 9 năm 1995 |
-0,7 |
1,2 |
0,4 |
-3,3 |
9,3 |
-5,1 |
|
Tháng 12 năm 1995 |
0,3 |
-1,9 |
-0,8 |
-3,0 |
7,4 |
-5,9 |
|
Tháng 3 năm 1996 |
-1,3 |
-1,1 |
|
-4,3 |
6,3 |
|
|
Tháng 6 năm 1996 |
-0,4 |
1,9 |
0,0 |
-4,7 |
8,2 |
-5,9 |

CHÚ DẪN
X ngày của vòng
Y1 điểm số z đối với chất gây dị ứng d1
Y2 điểm số z đối với chất gây dị ứng f1
Y3 điểm số z đối với chất gây dị ứng e3
Hình 15 – Biểu đồ kiểm soát Shewhart dùng cho dữ liệu từ một phòng thí nghiệm trong 20 vòng của chương trình thử nghiệm thành thạo (dữ liệu từ Bảng 16)
9.3. Biểu đồ kiểm soát tổng tích lũy cho điểm số z
9.3.1. Khái quát
Để chuẩn bị biểu đồ này, tổng tích lũy của các điểm số z thu được của một phòng thí nghiệm qua nhiều vòng của chương trình thử nghiệm thành thạo được tính và vẽ như minh họa trên Hình 16. Vì mục đích của biểu đồ tổng tích lũy là phát hiện các trường hợp trong đó điểm số z lệch khỏi giá trị không, nên “giá trị đích” đối với tổng tích lũy là “không” và có thể có tính tổng tích lũy đơn giản là tổng tích lũy của các điểm số z. Xem ISO/TR 7871[5] về vẽ biểu đồ tổng tích lũy.
Khi nhiều đặc trưng được đo trong từng vòng, cần tính tổng tích lũy riêng cho mỗi đặc trưng.
Biểu đồ kiểm soát tổng tích lũy là một phương pháp hiệu quả để nhận biết các vấn đề gây ra độ chệch trong việc xác định đặc trưng tồn tại qua nhiều vòng. Khi biểu đồ kiểm soát tổng tích lũy đưa ra tín hiệu ngoài tầm kiểm soát, các hành động nêu trong 4.1 phải được bắt đầu.
9.3.2. Ví dụ: Nồng độ chất gây dị ứng
Bảng 16 chứa điểm số z và tổng tích lũy rút ra từ đó dành cho việc xác định ba chất gây dị ứng. Các tổng tích lũy được trình bày trên Hình 16. Biểu đồ cho thấy thay đổi diễn ra trong các kết quả của phòng thí nghiệm từ khoảng tháng ba năm 1994 trở đi.

CHÚ DẪN
chất gây dị ứng d1
chất gây dị ứng f1
chất gây dị ứng e3
X ngày của vòng
Y tổng tích lũy của điểm số z
Hình 16 – Biểu đồ kiểm soát tổng tích lũy dùng cho dữ liệu từ một phòng thí nghiệm trong 20 vòng của chương trình thử nghiệm thành thạo (dữ liệu từ Bảng 16)
9.4. Đồ thị độ chệch chuẩn hóa phòng thí nghiệm theo trung bình phòng thí nghiệm
9.4.1. Khái quát
Khi mức của đặc trưng thay đổi trong một phạm vi rộng giữa các vòng thử nghiệm thành thạo, đồ thị điểm số z hay các điểm chuẩn hóa khác so với mức sẽ cho thấy độ chệch phòng thí nghiệm có thay đổi theo mức hay không.
9.4.2. Ví dụ: Nồng độ chất gây dị ứng
Bảng 17 thể hiện các phép xác định nồng độ chất gây dị ứng do một phòng thí nghiệm báo cáo qua 13 vòng thử nghiệm thành thạo, còn Hình 17 thể hiện điểm số z được vẽ đồ thị dựa trên mức nồng độ. Đồ thị cho thấy rằng phòng thí nghiệm có xu hướng đạt được điểm số z dương ở các mức nồng độ cao hơn. Với dữ liệu này, có thể sử dụng phân tích hồi quy để chứng tỏ rằng xu hướng có ý nghĩa thống kê.
Bảng 17 – Xác định nồng độ của chất gây dị ứng d1 ở một phòng thí nghiệm
|
Ngày tháng |
Nồng độ trung bình kU/I |
Điểm số z |
|
Tháng 6 năm 1992 |
12,00 |
0,7 |
|
Tháng 9 năm 1992 |
4,82 |
-1,3 |
|
Tháng 12 năm 1992 |
17,20 |
2,3 |
|
Tháng 3 năm 1993 |
8,53 |
1,3 |
|
Tháng 6 năm 1993 |
8,47 |
1,4 |
|
Tháng 9 năm 1993 |
2,57 |
0,3 |
|
Tháng 12 năm 1993 |
1,94 |
0,2 |
|
Tháng 3 năm 1994 |
3,78 |
-0,1 |
|
Tháng 6 năm 1994 |
2,07 |
-0,5 |
|
Tháng 9 năm 1994 |
19,50 |
2,1 |
|
Tháng 12 năm 1994 |
3,13 |
1,3 |
|
Tháng 3 năm 1995 |
16,70 |
1,7 |
|
Tháng 6 năm 1995 |
5,12 |
0,5 |
|
CHÚ THÍCH: Dữ liệu là số đơn vị (U) tính bằng nghìn (k) trên lít (l) mẫu, trong đó đơn vị được xác định bằng nồng độ của mẫu chuẩn quốc tế. |
||

CHÚ DẪN
X nồng độ, kU/I
Y điểm số z đối với chất gây dị ứng d1
Hình 17 – Quan hệ giữa điểm số z và mức nồng độ đối với các phép xác định chất gây dị ứng d1 trong một phòng thí nghiệm
9.5. Đồ thị điểm
Khi có nhiều hơn một cá thể thử được thử cho cùng một đại lượng đo trong một vòng thử nghiệm thành thạo thì vẫn có thể sử dụng các đồ thị như biểu đồ kiểm soát Shewhart. Đồ thị điểm tương tự như biểu đồ Shewhart nhưng có nhiều điểm tại từng khoảng thời gian và các đường thẳng nối trung bình của phép đo hiệu năng tại mỗi khoảng thời gian.
Dưới đây là ví dụ tình huống glucoza được thử ở năm mẫu khác nhau ba tháng một. Chuẩn mực giải thích chấp nhận là ± 10 %, đối với giá trị ấn định là 60 mg/dl hoặc cao hơn và 6,0 mg/dl đối với giá trị ấn định dưới 60 mg/dl. Tình huống này và dải rộng các giá trị phù hợp cho đánh giá bằng điểm số z, sử dụng độ lệch chuẩn đã định cho thử nghiệm thành thạo là 3,33 % hoặc 2,0 mg/dl, tùy thuộc vào giá trị ấn định.
Đồ thị trên Hình 18 cho thấy có các giá trị đơn nằm ngoài giới hạn ± 3 ở vòng thứ nhất và vòng thứ ba và một số giá trị nghi vấn trong loạt này. Trong tập dữ liệu này, phòng thí nghiệm có độ lặp lại kém ở vòng thứ nhất và độ chệch hơi cao. Ở vòng thứ hai, vấn đề độ chụm đã được khắc phục nhưng độ chệch không được điều chỉnh. Vòng thứ ba cho thấy độ chệch đã hiệu chỉnh nhưng lại có vấn đề độ chụm lúc đầu. Vòng thứ tư cho thấy độ chệch tương tự nhưng độ chụm cao hơn.

CHÚ DẪN
X ngày thử
Y điểm số z
Hình 18 – Điểm số z glucoza trong bốn lần thử nghiệm thành thạo
PHỤ LỤC A
(Quy định)
KÝ HIỆU
g Số mẫu thử trong kiểm tra tính thuần nhất
n Số phép đo lặp thực hiện trên một mẫu
p Số phòng thí nghiệm tham gia vào vòng thử nghiệm thành thạo
ss Độ lệch chuẩn giữa các mẫu
sx Độ lệch chuẩn của trung bình mẫu
s* Độ lệch chuẩn ổn định (độ lệch chuẩn tính theo thuật toán ổn định)
ux Độ không đảm bảo chuẩn của giá trị ấn định
wt Độ rộng giữa các phần thử
x Kết quả đo
x* Trung bình ổn định (trung bình tính theo thuật toán ổn định)
z Điểm sử dụng cho đánh giá sự thành thạo
D Độ chệch phòng thí nghiệm
X Giá trị ấn định cho đánh giá sự thành thạo
σL Độ lệch chuẩn giữa phòng thí nghiệm
Độ lệch chuẩn dùng cho đánh giá sự thành thạo
σr Độ lệch chuẩn lặp lại
σR Độ lệch chuẩn tái lập
Φ Hệ số sử dụng để kiểm tra giá trị của thu được theo cảm nhận
PHỤ LỤC B
(quy định)
KIỂM TRA TÍNH THUẦN NHẤT VÀ ĐỘ ỔN ĐỊNH CỦA MẪU
B.1. Quy trình kiểm tra tính thuần nhất
Tuân thủ quy trình nêu dưới đây.
a) Chọn phòng thí nghiệm để tiến hành kiểm tra tính thuần nhất. Khi có thể chấp nhận không tiến hành kiểm tra tính thuần nhất trên từng đại lượng đo, chọn phương pháp đo sử dụng trong kiểm tra tính thuần nhất và đặc trưng của vật liệu thử để đo, đặc trưng này sẽ nhạy với tính không thuần nhất giữa các mẫu. Theo đó, với vật liệu dạng hạt, có thể tùy ý chọn đặc trưng giải phóng hoàn toàn (như phần trăm lọt qua rây có cỡ lỗ nhất định). Đối với phép đo tỷ lệ, đặc trưng là một tỷ lệ nhỏ có thể khó thuần nhất và vì thế không bộc lộ trong kiểm tra tính thuần nhất. (Đặc trưng giải phóng hoàn toàn là một đặc trưng mà các hạt riêng rẽ thể hiện cực trị của đặc trưng. Đặc trưng không giải phóng hoàn toàn nếu các hạt riêng rẽ có đặc trưng ở các cấp độ khác nhau).
b) Chuẩn bị và đóng gói mẫu cho một vòng của chương trình thử nghiệm thành thạo, đảm bảo rằng có đủ mẫu cho các bên tham gia chương trình và cho việc kiểm tra tính thuần nhất.
c) Chọn ngẫu nhiên g mẫu dưới dạng đóng gói cuối cùng của chúng, trong đó g ≥ 10. Số lượng mẫu bao gồm trong kiểm tra tính thuần nhất có thể giảm nếu có sẵn dữ liệu phù hợp từ các lần kiểm tra tính thuần nhất trước đó trên mẫu tương tự được chuẩn bị theo quy trình tương tự.
d) Chuẩn bị hai phần thử từ mỗi mẫu bằng các kỹ thuật thích hợp với vật liệu thử để giảm thiểu khác biệt giữa các phần chia thử.
e) Lấy các phần chia thử 2g theo thứ tự ngẫu nhiên, có được kết quả đo trên từng phần, hoàn tất toàn bộ chuỗi phép đo trong các điều kiện lặp lại.
f) Tính trung bình chung , độ lệch chuẩn bên trong các mẫu sw và độ lệch chuẩn giữa các mẫu ss, như đề cập ở B.3.
B.2. Chuẩn mực đánh giá đối với kiểm tra tính thuần nhất
So sánh độ lệch chuẩn giữa các mẫu ss với độ lệch chuẩn dùng cho đánh giá sự thành thạo . Các mẫu có thể được coi là đủ thuần nhất nếu:
ss ≤ 0,3 (B.1)
Lý giải cho hệ số 0,3 là khi chuẩn mực này được áp dụng thì độ lệch chuẩn giữa các mẫu đóng góp không quá 10 % độ lệch chuẩn dùng cho thử nghiệm thành thạo. Nếu chuẩn mực này không được đáp ứng thì điều phối viên phải xem xét các khả năng dưới đây.
a) Kiểm tra xem có thể cải tiến được quy trình chuẩn bị mẫu không.
b) Phân phối số mẫu cho mỗi bên tham gia chương trình và yêu cầu thu thập kết quả đo cho từng mẫu. Tính không thuần nhất của mẫu sẽ làm tăng độ lệch chuẩn trong mẫu lên:
(B.2)
Sử dụng σr1 thay cho σr trong hướng dẫn chọn số phép đo lặp, Công thức (2).
c) Đưa độ lệch chuẩn giữa các mẫu vào độ lệch chuẩn cho thử nghiệm thành thạo bằng cách tính là:
(B.3)
Trong đó 1 là độ lệch chuẩn dùng cho thử nghiệm thành thạo không cho phép bất kỳ sự không thuần nhất nào của mẫu.
B.3. Công thức đối với kiểm tra tính thuần nhất
Dữ liệu thu được từ kiểm tra tính thuần nhất được thể hiện bằng:
xt,k
trong đó
t đại diện cho mẫu (t = 1, 2, …, g)
k đại diện cho phần thử (k = 1, 2)
Xác định trung bình mẫu là:
xt,. (xt,1 + xt,2) / 2 (B.4)
và khoảng giữa phần chia thử:
wt,. = (B.5)
Tính trung bình chung:
(B.6)
độ lệch chuẩn của trung bình mẫu:
sx = (B.7)
và độ lệch chuẩn trong mẫu:
sw = (B.8)
trong đó tổng được lấy cho các mẫu (t = 1, 2, …, g).
Cuối cùng, tính độ lệch chuẩn giữa các mẫu:
ss = (B.9)
CHÚ THÍCH: Thay cho việc sử dụng dãy, có thể sử dụng độ lệch chuẩn giữa phần thử như st = wt/.
B.4. Quy trình kiểm tra độ ổn định
a) Sử dụng phòng thí nghiệm đã tiến hành kiểm tra tính thuần nhất. Sử dụng cùng phương pháp đo và đo cùng đặc trưng vật liệu thử.
b) Cho phép thời gian trễ giữa các phép thử tính thuần nhất và thử độ ổn định tương tự với thời gian trễ sẽ có khi các bên tham gia thử nghiệm thành thạo thử mẫu.
c) Chọn ngẫu nhiên g mẫu, trong đó g ≥ 3.
d) Chuẩn bị hai phần thử từ mỗi mẫu sử dụng các kỹ thuật tương tự như với kiểm tra tính thuần nhất.
e) Lấy các phần chia thử 2g theo thứ tự ngẫu nhiên, có được kết quả đo yt,k trên từng phần, hoàn tất toàn bộ chuỗi phép đo trong các điều kiện lặp lại.
f) Tính trung bình chung của các phép đo thu được trong thử nghiệm độ ổn định.
B.5. Chuẩn mực đánh giá đối với kiểm tra độ ổn định
So sánh trung bình chung của các phép đo thu được trong kiểm tra tính thuần nhất với trung bình chung của các kết quả thu được trong kiểm tra độ ổn định. Các mẫu có thể được coi là đủ ổn định nếu:
(B.10)
Nếu chuẩn mực này không đáp ứng, kiểm tra xem có thể cải tiến được quy trình chuẩn bị và lưu giữ mẫu không.
B.6. Ví dụ: Đồng trong bột đậu nành (μg/g)
Trong chương trình thử nghiệm thành thạo bột đậu nành được sử dụng như vật liệu thử, độ lệch chuẩn cho đánh giá sự thành thạo được đặt ở = 1,1 μg/g sử dụng các kết quả thực nghiệm độ chụm. Theo chuẩn mực (B.1), độ lệch chuẩn giữa các mẫu cần không lớn hơn
0,3 x 1,1 = 0,330 μg/g
Đối với kiểm tra độ thuần nhất, 12 mẫu bột đậu nành chuẩn bị cho chương trình thử nghiệm thành thạo được chọn ngẫu nhiên và hàm lượng chì của hai phần thử từ mỗi mẫu được xác định. Dữ liệu được cho trong Bảng B.1 cùng với trung bình mẫu và độ rộng giữa phần chia thử.
Công thức cho trong B.3 có thể được dùng để tính các giá trị sau:
trung bình chung = 10,02 μg/g
độ lệch chuẩn của trung bình mẫu sx = 0,340 μg/g
độ lệch chuẩn trong mẫu sw = 0,246 μg/g
và do đó
độ lệch chuẩn giữa các mẫu ss = 0,292 μg/g
Giá trị này nhỏ hơn 0,330 μg/g nên có thể kết luận rằng các mẫu đủ thuần nhất để sử dụng trong chương trình thử nghiệm thành thạo.
Đối với kiểm tra độ ổn định, ba mẫu được thử ở phòng thí nghiệm đó sau một tháng và đưa ra kết quả trung bình là = 10,78 μg/g. Hiệu – = 0,76 μg/g vượt quá 0,3 = 0,33 μg/g nên phải kết luận là các mẫu không đủ độ ổn định.
Bảng B.1 – Kết quả đo đối với kiểm tra độ thuần nhất, đồng trong bột đậu nành (mg/g)
|
Số mẫu t |
Phần thử 1 |
Phần thử 2 |
Trung bình mẫu xt,. |
Độ rộng giữa phần thử wt |
|
1 |
10,5 |
10,4 |
10,45 |
0,1 |
|
2 |
9,6 |
9,5 |
9,55 |
0,1 |
|
3 |
10,4 |
9,9 |
10,15 |
0,5 |
|
4 |
9,5 |
9,9 |
9,70 |
0,4 |
|
5 |
10,0 |
9,7 |
9,85 |
0,3 |
|
6 |
9,6 |
10,1 |
9,85 |
0,5 |
|
7 |
9,8 |
10,4 |
10,10 |
0,6 |
|
8 |
9,8 |
10,2 |
10,00 |
0,4 |
|
9 |
10,8 |
10,7 |
10,75 |
0,1 |
|
10 |
10,2 |
10,0 |
10,10 |
0,2 |
|
11 |
9,8 |
9,5 |
9,65 |
0,3 |
|
12 |
10,2 |
10,0 |
10,10 |
0,2 |
PHỤ LỤC C
(Quy định)
PHÂN TÍCH ỔN ĐỊNH
C.1. Phân tích ổn định: Thuật toán A
Thuật toán này cho giá trị ổn định của trung bình và độ lệch chuẩn của dữ liệu sử dụng.
CHÚ THÍCH 1: Thuật toán A và S cho trong phụ lục này được lấy từ TCVN 6910-5 (ISO 5725-5).
CHÚ THÍCH 2: Ổn định là một tính chất của thuật toán ước lượng, không phải của các ước lượng mà nó tạo ra, vì vậy không hoàn toàn đúng khi gọi các trung bình và độ lệch chuẩn được tính bằng thuật toán như vậy là ổn định. Tuy nhiên, để tránh việc sử dụng các thuật ngữ quá nặng nề, thuật ngữ “trung bình ổn định” và “độ lệch chuẩn ổn định” trong tiêu chuẩn này cần được hiểu là các ước lượng của trung bình tổng thể hoặc của độ lệch chuẩn tổng thể được tính bằng thuật toán ổn định.
Ký hiệu p cá thể dữ liệu, xếp theo thứ tự tăng, bằng:
x1, x2,…, xi, …, xp
Ký hiệu trung bình ổn định và độ lệch chuẩn ổn định của dữ liệu này bằng x* và s*,
Tính giá trị ban đầu cho x* và s* là:
x* = trung vị của xi (i = 1, 2, …, p) (C.1)
s* = 1,483 trung vị của (i = 1, 2, …, p) (C.2)
Cập nhật giá trị của x* và s* như dưới đây. Tính:
d = 1,5 s* (C.3)
Đối với mỗi xi (i = 1, 2, …, p), tính:
|
x= |
x* – d, x* + d, xi, |
nếu xi < x* – d nếu xi > x* + d trường hợp khác |
(C.4) |
Tính giá trị mới của x* và s* từ:
x* = (C.5)
s* = 1,134 (C.6)
trong đó tổng được lấy theo i.
Các ước lượng ổn định x* và s* có thể được rút ra bằng phép tính lặp, nghĩa là bằng cách nhập giá trị x* và s* nhiều lần sử dụng dữ liệu thay đổi, cho đến khi quá trình hội tụ. Sự hội tụ có thể được giả định khi không có thay đổi giữa hai phép lặp liên tiếp tính đến chữ số có nghĩa thứ ba của độ lệch chuẩn ổn định và con số tương ứng trong trung bình ổn định. Đây là phương pháp đơn giản để lập trình trên máy tính.
C.2. Thuật toán S
Thuật toán này áp dụng cho độ lệch chuẩn (hay dãy). Nó mang lại giá trị chung ổn định của độ lệch chuẩn hoặc dãy mà nó áp dụng.
Ký hiệu p cá thể dữ liệu, xếp theo thứ tự tăng, bằng:
w1, w2, …, wi, …, wp
(Đây có thể là dãy hay độ lệch chuẩn)
Ký hiệu giá trị chung ổn định là w* và bậc tự do kèm theo mỗi wi là v. (Khi wi là một dãy thì v = 1. Khi wi là độ lệch chuẩn của n kết quả thử thì v = n – 1.) Từ Bảng C.1 ta có được giá trị của z và η mà thuật toán yêu cầu.
Tính giá trị ban đầu cho w* là:
w* = trung vị của wi (i = 1, 2, …, p) (C.7)
Cập nhật giá trị của w* như dưới đây. Tính:
y = η x w* (C.8)
Đối với mỗi wi (i = 1, 2, …, p), tính:
w= C.9)
Tính giá trị mới của w* từ:
w* = z (C.10)
Ước lượng ổn định w* có thể được rút ra bằng phép tính lặp, nghĩa là bằng cách cập nhật giá trị w* nhiều lần, cho đến khi quá trình hội tụ. Sự hội tụ có thể được giả định khi không có thay đổi giữa hai phép lặp tính đến chữ số có nghĩa thứ ba của dãy ổn định. Đây là phương pháp đơn giản để lập trình trên máy tính.
Bảng C.1 – Hệ số cần thiết cho phân tích ổn định: Thuật toán S
|
Bậc tự do v |
Hệ số giới hạn η |
Hệ số điều chỉnh z |
|
1 |
1,645 |
1,097 |
|
2 |
1,517 |
1,054 |
|
3 |
1,444 |
1,039 |
|
4 |
1,395 |
1,032 |
|
5 |
1,359 |
1,027 |
|
6 |
1,332 |
1,024 |
|
7 |
1,310 |
1,021 |
|
8 |
1,292 |
1,019 |
|
9 |
1,277 |
1,018 |
|
10 |
1,264 |
1,017 |
|
CHÚ THÍCH: Giá trị của z và η đượt rút ra từ Phụ lục B của TCVN 6910-5 (ISO 5725-5:1998). |
||
THƯ MỤC TÀI LIỆU THAM KHẢO
[1] THOMPSON, M and WOOD, R. The international harmonized protocol for the proficiency testing of (chemical) analytical laboratories, AOAC, September 1993 [Hiệp ước hài hòa quốc tế đối với thử nghiệm thành thạo của các phòng thí nghiệm (hóa) phân tích]. [2] JACKSON, J.E. Quality control methods for two related variables, Industrial Quality control, January, 1956 (Phương pháp kiểm tra chất lượng đối với hai biến liên quan, Kiểm tra chất lượng công nghiệp). [3] HORWITZ, W. Evaluation of analytical methods used for regulations of food and drugs. Anal. Chem., 54, 1982, pp. 67A-76A (Đánh giá phương pháp phân tích sử dụng cho các quy định về thực phẩm và thuốc). [4] ISO 8258, Shewhart control charts (Biểu đồ kiểm soát Shewhart). [5] ISO/TR 7871 , Cumulative sum charts – Guidance on quality control and data analysis using CUSUM techniques (Biểu đồ tổng tích lũy – Hướng dẫn kiểm tra chất lượng và phân tích dữ liệu sử dụng kỹ thuật CUSUM). [6] VAN NULAND, Y. ISO 9002 and the circle technique, Qual. Eng., 5, 1992, pp. 269-291 (ISO 9002 và kỹ thuật vòng) [7] GUM:1995, Guide to the expression of uncertainty in measurement BIPM; IEC, IFCC; ISO; IUPAC; IUPAP, OIML (Hướng dẫn trình bày độ không đảm bảo đo) [8] TCVN 6910-2 (ISO 5725-2) Độ chính xác (độ đúng và độ chụm) của phương pháp đo và kết quả đo – Phần 2: Phương pháp cơ bản để xác định độ lặp lại và độ tái lập của phương pháp đo tiêu chuẩn [9] TCVN 6910-3 (ISO 5725-3) Độ chính xác (độ đúng và độ chụm) của phương pháp đo và kết quả đo – Phần 3: Thước đo trung gian độ chụm của phương pháp đo tiêu chuẩn [10] TCVN 6910-4 (ISO 5725-4) Độ chính xác (độ đúng và độ chụm) của phương pháp đo và kết quả đo – Phần 4: Các phương pháp cơ bản xác định độ đúng của phương pháp đo tiêu chuẩn [11] TCVN 6910-5 (ISO 5725-5) Độ chính xác (độ đúng và độ chụm) của phương pháp đo và kết quả đo – Phần 5: Các phương pháp chính xác định độ chụm của phương pháp đo tiêu chuẩn [12] TCVN 6910-6 (ISO 5725-6) Độ chính xác (độ đúng và độ chụm) của phương pháp đo và kết quả đo – Phần 6: Sử dụng các giá trị độ chính xác trong thực tế [13] TCVN ISO/IEC 17025, Yêu cầu chung về năng lực của phòng thử nghiệm và hiệu chuẩn [14] TCVN 7777-2:2008 (ISO/IEC Guide 43-2:1997), Thử nghiệm thành thạo bằng so sánh liên phòng thí nghiệm – Phần 2: Lựa chọn và sử dụng chương trình thử nghiệm thành thạo của tổ chức công nhận phòng thí nghiệm
MỤC LỤC
Lời nói đầu
0. Lời giới thiệu
1. Phạm vi áp dụng
2. Tài liệu viện dẫn
3. Thuật ngữ và định nghĩa
4. Hướng dẫn thống kê cho thiết kế và thể hiện thử nghiệm thành thạo
4.1. Tín hiệu hành động và cảnh báo
4.2. Hướng dẫn về giới hạn độ không đảm bảo của giá trị ấn định
4.3. Hướng dẫn chọn số phép đo lặp
4.4. Độ thuần nhất và ổn định của mẫu
4.5. Phương pháp đo đã xác định thao tác
4.6. Báo cáo dữ liệu
4.7. Thời hạn hiệu lực của kết quả thử nghiệm thành thạo
5. Xác định giá trị ấn định và độ không đảm bảo của nó
5.1. Lựa chọn phương pháp xác định giá trị ấn định
5.2. Hình thành
5.3. Giá trị quy chiếu được chứng nhận
5.4. Giá trị quy chiếu
5.5. Giá trị đồng thuận của các phòng thí nghiệm chuyên gia
5.6. Giá trị đồng thuận của các bên tham gia
5.7. So sánh giá trị ấn định
5.8. Giá trị khuyết
6 Xác định độ lệch chuẩn cho đánh giá sự thành thạo
6.1. Chọn phương pháp
6.2. Giá trị quy định
6.3. Theo nhận thức
6.4. Từ mô hình tổng quát
6.5. Từ kết quả thực nghiệm độ chụm
6.6. Từ dữ liệu thu được trong một vòng của chương trình thử nghiệm thành thạo
6.7. So sánh giá trị độ chụm rút ra từ thử nghiệm thành thạo với giá trị thiết lập
7. Tính toán thống kê hiệu năng
7.1. Ước lượng độ chệch của phòng thí nghiệm
7.2. Chênh lệch phần trăm
7.3. Hạng và hạng phần trăm
7.4. Điểm số z
7.5. Số En
7.6. Điểm số z’
7.7. Điểm số Zeta (z)
7.8. Điểm số Ez
7.9. Ví dụ về phân tích dữ liệu khi độ không đảm bảo được báo cáo
7.10. Điểm hiệu năng kết hợp
8. Phương pháp đồ thị dùng cho điểm hiệu năng kết hợp đối với nhiều đại lượng đo của một vòng thử nghiệm thành thạo
8.1. Ứng dụng
8.2. Biểu đồ điểm hiệu năng
8.3. Biểu đồ vạch biểu thị độ chệch đã chuẩn hóa của phòng thí nghiệm
8.4. Biểu đồ vạch biểu thị phép đo độ lặp lại đã chuẩn hóa
8.5. Biểu đồ Youden
8.6. Đồ thị độ lệch chuẩn lặp lại
8.7. Mẫu tách
9. Phương pháp đồ thị dùng cho các điểm hiệu năng kết hợp trong nhiều vòng của chương trình thử nghiệm thành thạo
9.1. Ứng dụng
9.2. Biểu đồ kiểm soát Shewhart cho điểm số z
9.3 Biểu đồ kiểm soát tổng tích lũy cho điểm số z
9.4. Đồ thị độ chệch chuẩn hóa phòng thí nghiệm theo trung bình phòng thí nghiệm
9.5. Đồ thị điểm
Phụ lục A (quy định) ký hiệu
Phụ lục B (quy định) Kiểm tra tính thuần nhất và độ ổn định của mẫu
Phụ lục C (quy định) Phân tích ổn định
Thư mục tài liệu tham khảo
Bộ tiêu chuẩn này gồm hai phần, hiện đã được thay thế bằng ISO/IEC 17043:2010 và được chấp nhận thành TCVN ISO/IEC 17043:2011
Tiêu chuẩn này hiện đã được thay thế bằng TCVN ISO/IEC 17043:2011 (ISO/IEC 17043:2010)
Tiêu chuẩn này hiện đã được thay thế bằng ISO 7870-2:2013.
Tiêu chuẩn này hiện đã được thay thế bằng ISO 7870-4:2011.
Tiêu chuẩn này hiện đã được thay thế bằng TCVN ISO/IEC 17043:2011 (ISO/IEC 17043:2010).


